Consul is a service mesh solution providing a full featured control plane with service discovery, configuration, and segmentation functionality. Each of these features can be used individually as needed, or they can be used together to build a full service mesh. Consul requires a data plane and supports both a proxy and native integration model. Consul ships with a simple built-in proxy so that everything works out of the box, but also supports 3rd party proxy integrations such as Envoy.
Consul是一套开源的分布式服务发现和配置管理系统,由HashiCorp 公司用Go语言开发。
提供了微服务系统中的服务治理、配置中心、控制总线等功能。这些功能中的每一个都可以根据需要单独使用,也可以一起使用以构建全方位的服务网格,总之Consul提供了一种完整的服务网格解决方案。
它具有很多优点。包括:基于raft协议,比较简洁;支持健康检查,同时支持HTTP和DNS协议支持跨数据中心的WAN集群提供图形界面跨平台,支持Linux、Mac、Windows。
The key features of Consul are:
-
Service Discovery: Clients of Consul can register a service, such as
apiormysql, and other clients can use Consul to discover providers of a given service. Using either DNS or HTTP, applications can easily find the services they depend upon. -
Health Checking: Consul clients can provide any number of health checks, either associated with a given service ("is the webserver returning 200 OK"), or with the local node ("is memory utilization below 90%"). This information can be used by an operator to monitor cluster health, and it is used by the service discovery components to route traffic away from unhealthy hosts.
-
KV Store: Applications can make use of Consul's hierarchical key/value store for any number of purposes, including dynamic configuration, feature flagging, coordination, leader election, and more. The simple HTTP API makes it easy to use.
-
Secure Service Communication: Consul can generate and distribute TLS certificates for services to establish mutual TLS connections. Intentions can be used to define which services are allowed to communicate. Service segmentation can be easily managed with intentions that can be changed in real time instead of using complex network topologies and static firewall rules.
-
Multi Datacenter: Consul supports multiple datacenters out of the box. This means users of Consul do not have to worry about building additional layers of abstraction to grow to multiple regions.
Consul is designed to be friendly to both the DevOps community and application developers, making it perfect for modern, elastic infrastructures.
-
服务发现 —— 提供HTTP和DNS两种发现方式。
-
健康监测 -—— 支持多种方式,HTTP、TCP、Docker、Shell脚本定制化
-
KV存储 —— Key、Value的存储方式
-
多数据中心 —— Consul支持多数据中心
-
可视化Web界面
官方说明 https://learn.hashicorp.com/consul/getting-started/install.html
安装解压得到consul.exe
在安装目录下进入命令行窗口cmd,查看版本consul -version
此处我配置了环境变量,可直接查看。
启动consul agent -dev
安装完成!
新建模块 cloud-provider-consul-payment8006
pom.xml
<dependencies>
<!-- 引入自己定义的api通用包,可以使用Payment支付Entity -->
<dependency>
<groupId>com.holden.springcloud</groupId>
<artifactId>cloud-api-commons</artifactId>
<version>${project.version}</version>
</dependency>
<!--SpringCloud consul-server -->
<dependency>
<groupId>org.springframework.cloud</groupId>
<artifactId>spring-cloud-starter-consul-discovery</artifactId>
</dependency>
<!-- SpringBoot整合Web组件 -->
<dependency>
<groupId>org.springframework.boot</groupId>
<artifactId>spring-boot-starter-web</artifactId>
</dependency>
<dependency>
<groupId>org.springframework.boot</groupId>
<artifactId>spring-boot-starter-actuator</artifactId>
</dependency>
<!--日常通用jar包配置-->
<dependency>
<groupId>org.springframework.boot</groupId>
<artifactId>spring-boot-devtools</artifactId>
<scope>runtime</scope>
<optional>true</optional>
</dependency>
<dependency>
<groupId>org.projectlombok</groupId>
<artifactId>lombok</artifactId>
<optional>true</optional>
</dependency>
<dependency>
<groupId>org.springframework.boot</groupId>
<artifactId>spring-boot-starter-test</artifactId>
<scope>test</scope>
</dependency>
<dependency>
<groupId>cn.hutool</groupId>
<artifactId>hutool-all</artifactId>
<version>RELEASE</version>
<scope>test</scope>
</dependency>
<dependency>
<groupId>cn.hutool</groupId>
<artifactId>hutool-all</artifactId>
<version>RELEASE</version>
<scope>test</scope>
</dependency>
</dependencies>application.yml
server:
port: 8006
spring:
application:
name: consul-provider-service
cloud:
consul:
host: localhost
port: 8500
discovery: # 指定注册对外暴露的服务名称
service-name: ${spring.application.name}PaymentMain8006.java
@SpringBootApplication
@EnableDiscoveryClient
public class PaymentMain8006 {
public static void main(String[] args) {
SpringApplication.run(PaymentMain8006.class,args);
}
}PaymentController.java
@RestController
@Slf4j
public class PaymentController {
@Value("${server.port}")
private String serverPort;
@RequestMapping(value = "/payment/consul")
public String paymentConsul()
{
return "SpringCloud with Consul: "+serverPort+"\t"+ UUID.randomUUID().toString();
}
}启动测试
新建模块 cloud-consumer-consul-order80
pom.xml
<dependencies>
<!--SpringCloud consul-server -->
<dependency>
<groupId>org.springframework.cloud</groupId>
<artifactId>spring-cloud-starter-consul-discovery</artifactId>
</dependency>
<!-- SpringBoot整合Web组件 -->
<dependency>
<groupId>org.springframework.boot</groupId>
<artifactId>spring-boot-starter-web</artifactId>
</dependency>
<dependency>
<groupId>org.springframework.boot</groupId>
<artifactId>spring-boot-starter-actuator</artifactId>
</dependency>
<!--日常通用jar包配置-->
<dependency>
<groupId>org.springframework.boot</groupId>
<artifactId>spring-boot-devtools</artifactId>
<scope>runtime</scope>
<optional>true</optional>
</dependency>
<dependency>
<groupId>org.projectlombok</groupId>
<artifactId>lombok</artifactId>
<optional>true</optional>
</dependency>
<dependency>
<groupId>org.springframework.boot</groupId>
<artifactId>spring-boot-starter-test</artifactId>
<scope>test</scope>
</dependency>
</dependencies>application.yml
###consul服务端口号
server:
port: 80
spring:
application:
name: cloud-consumer-order
####consul注册中心地址
cloud:
consul:
host: localhost
port: 8500
discovery:
#hostname: 127.0.0.1
service-name: ${spring.application.name}OrderConsulMain80.java
@SpringBootApplication
@EnableDiscoveryClient //该注解用于向使用consul或者zookeeper作为注册中心时注册服务
public class OrderConsulMain80
{
public static void main(String[] args) {
SpringApplication.run(OrderConsulMain80.class, args);
}
}ApplicationContextConfig.java
@Configuration
public class ApplicationContextConfig
{
@Bean
@LoadBalanced
public RestTemplate getRestTemplate()
{
return new RestTemplate();
}
}OrderConsulController.java
@RestController
@Slf4j
public class OrderConsulController
{
public static final String INVOKE_URL = "http://consul-provider-service";
@Resource
private RestTemplate restTemplate;
@GetMapping(value = "/consumer/payment/consul")
public String paymentInfo()
{
String result = restTemplate.getForObject(INVOKE_URL+"/payment/consul",String.class);
return result;
}
}启动测试类
| 组件名 | 语言 | CAP | 服务健康检查 | 对外暴露接口 | SpringCloud集成 |
|---|---|---|---|---|---|
| Eureka | java | AP | 可配支持 | HTTP | 已集成 |
| Consul | Go | CP | 支持 | HTTP/DNS | 已集成 |
| Zookeeper | Java | CP | 支持 | 客户端 | 已集成 |
CAP定理
1998年,加州大学的计算机科学家 Eric Brewer 提出,分布式系统有三个指标。
- Consistency(强一致性)
- Availability(可用性)
- Partition tolerance(分区容错)
Eric Brewer 说,这三个指标不可能同时做到。这个结论就叫做 CAP 定理。
最好同时较好的满足两个:
根据CAP原来将NoSQL数据库分成了满足CA原则、CP原则和AP原则
CA——单点集群,满足一致性,可用性的系统,通常再可拓展性上不太强大
CP——满足一致性,分区容错性的系统,通常性能不是特别高。
AP——满足可用性,分区容错性的系统,通常可能对一致性要求一些
Spring Cloud Ribbon是基于Netflix Ribbon实现的一套客户端负载均衡的工具。
简单的说,Ribbon是Netflix发布的开源项目,主要功能是提供客户端的软件负载均衡算法和服务调用。Ribbon客户端组件提供一系列完善的配置项如连接超时,重试等。
简单的说,就是在配置文件中列出Load Balancer(简称LB)后面所有的机器,Ribbon会自动的帮助你基于某种规则(如简单轮询,随机连接等)去连接这些机器。我们很容易使用Ribbon实现自定义的负载均衡算法。
目前进入维护模式
未来替换方案——Spring Cloud LoadBalacer
LB负载均衡(Load Balance)是什么
简单的说就是将用户的请求平摊的分配到多个服务上,从而达到系统的HA (高可用)。
常见的负载均衡有软件Nginx,LVS,硬件F5等。
Ribbon本地负载均衡客户端VS Nginx服务端负载均衡区别
Nginx是服务器负载均衡,客户端所有请求都会交给nginx,然后由nginx实现转发请求。即负载均衡是由服务端实现的。 Ribbon本地负载均衡,在调用微服务接口时候,会在注册中心上获取注册信息服务列表之后缓存到JVM本地,从而在本地实现RPC远程服务调用技术。
集中式LB
即在服务的消费方和提供方之间使用独立的LB设施(可以是硬件,如F5, 也可以是软件,如nginx),由该设施负责把访问请求通过某种策略转发至服务的提供方;
进程内LB
将LB逻辑集成到消费方,消费方从服务注册中心获知有哪些地址可用,然后自己再从这些地址中选择出一个合适的服务器。
Ribbon就属于进程内LB,它只是一个类库,集成于消费方进程,消费方通过它来获取到服务提供方的地址。
一句话:负载均衡 + RestTemplate调用
总结:Ribbon其实就是一个软负载均衡的客户端组件,它可以和其他所需请求的客户端结合使用,和Eureka结合只是其中的一个实例。
Ribbon在工作时分成两步:
- 第一步先选择EurekaServer ,它优先选择在同一个区域内负载较少的server。
- 第二步再根据用户指定的策略,在从server取到的服务注册列表中选择一个地址。
其中Ribbon提供了多种策略:比如轮询、随机和根据响应时间加权。
先前工程项目没有引入spring-cloud-starter-ribbon也可以使用ribbon。
<dependency>
<groupld>org.springframework.cloud</groupld>
<artifactld>spring-cloud-starter-netflix-ribbon</artifactid>
</dependency>这是因为spring-cloud-starter-netflix-eureka-client自带了spring-cloud-starter-ribbon引用。
getForObject() / getForEntity() - GET请求方法
getForObject():返回对象为响应体中数据转化成的对象,基本上可以理解为Json。
@GetMapping("/consumer/payment/get/{id}")
public CommonResult<Payment> getPayment(@PathVariable("id") Long id){
return restTemplate.getForObject(PAYMENT_URL+"/payment/get/"+id,CommonResult.class);
}getForEntity():返回对象为ResponseEntity对象,包含了响应中的一些重要信息,比如响应头、响应状态码、响应体等。
@GetMapping("/consumer/payment/getForEntity/{id}")
public CommonResult<Payment> getPayment2(@PathVariable("id") Long id)
{
ResponseEntity<CommonResult> entity = restTemplate.getForEntity(PAYMENT_URL+"/payment/get/"+id,CommonResult.class);
if(entity.getStatusCode().is2xxSuccessful()){
return entity.getBody();//getForObject()
}else{
return new CommonResult<>(444,"操作失败");
}
}postForObject() / postForEntity() - POST请求方法
@GetMapping("/consumer/payment/create")
public CommonResult<Payment> create(Payment payment){
return restTemplate.postForObject(PAYMENT_URL+"/payment/create",payment,CommonResult.class);
}lRule:根据特定算法中从服务列表中选取一个要访问的服务
| 默认规则 | 描述 |
|---|---|
| RoundRobinRule | 轮询 |
| RandomRule | 随机 |
| RetryRule | 先按照RoundRobinRule的策略获取服务,如果获取服务失败则在指定时间内会进行重试,获取可用的服务 |
| WeightedResponseTimeRule | 对RoundRobinRule的扩展,响应速度越快的实例选择权重越大,越容易被选择 |
| BestAvailableRule | 会先过滤掉由于多次访问故障而处于断路器跳闸状态的服务,然后选择一个并发量最小的服务 |
| AvailabilityFilteringRule | 先过滤掉故障实例,再选择并发较小的实例 |
| ZoneAvoidanceRule | 默认规则,复合判断server所在区域的性能和server的可用性选择服务器 |
替换操作
-
修改cloud-consumer-order80
-
注意配置细节
官方文档明确给出了警告:
这个自定义配置类不能放在@ComponentScan所扫描的当前包下以及子包下,
否则我们自定义的这个配置类就会被所有的Ribbon客户端所共享,达不到特殊化定制的目的了。
@Configuration
public class MySelfRule {
@Bean
public IRule myRule() {
// 定义为随机
return new RandomRule();
}
}-
主启动类添加@RibbonClient
@SpringBootApplication @EnableEurekaClient @RibbonClient(name = "CLOUD-PAYMENT-SERVICE", configuration = MySelfRule.class) public class OrderMain80 { public static void main(String[] args) { SpringApplication.run(OrderMain80.class, args); } }
启动测试
http://localhost/consumer/payment/get/1
负载轮训算法:rest接口第几次请求数 % 服务器集群总数量 = 实际调用服务器位置下标,每次服务重启动后rest接口计数从1开始。
List<Servicelnstance> instances = discoveryClient.getInstances("CLOUD-PAYMENT-SERVICE");
如:
- List [0] instances = 127.0.0.1:8002
- List [1] instances = 127.0.0.1:8001
8001+ 8002组合成为集群,它们共计2台机器,集群总数为2,按照轮询算法原理:
- 当总请求数为1时:1%2=1对应下标位置为1,则获得服务地址为127.0.0.1:8001
- 当总请求数位2时:2%2=О对应下标位置为0,则获得服务地址为127.0.0.1:8002
- 当总请求数位3时:3%2=1对应下标位置为1,则获得服务地址为127.0.0.1:8001
- 当总请求数位4时:4%2=О对应下标位置为0,则获得服务地址为127.0.0.1:8002 如此类推…
7001/7002集群启动
8001/8002微服务改造- controller
@GetMapping(value = "/payment/lb")
public String getPaymentLB() {
return serverPort;
}80订单微服务改造
- ApplicationContextConfig去掉注解@LoadBalanced,OrderMain80去掉注解@RibbonClient
@Bean
/// 使用自定义负载均衡规则 @LoadBalanced
public RestTemplate getRestTemplate() {
return new RestTemplate();
}- 创建LoadBalancer接口
public interface LoadBalancer
{
ServiceInstance instances(List<ServiceInstance> serviceInstances);
}- MyLB.java 实现LoadBalancer接口
@Component
public class MyLB implements LoadBalancer {
private AtomicInteger atomicInteger = new AtomicInteger(0);
public final int getAndIncrement() {
int current;
int next;
do {
current = this.atomicInteger.get();
// 超过最大值,为0,重新计数 2147483647 Integer.MAX_VALUE
next = current >= 2147483647 ? 0 : current + 1;
// 自旋锁
} while (!atomicInteger.compareAndSet(current, next));
System.out.println("****第几次访问,次数next:" + next);
return next;
}
/**
* 负载均衡算法:rest接口第几次请求数%服务器集群总数量=实际调用服务器位置下标,每次服务重启动后rest接口计数从1开始.
*
* @param serviceInstances
* @return
*/
@Override
public ServiceInstance instances(List<ServiceInstance> serviceInstances) {
int index = getAndIncrement() % serviceInstances.size();
return serviceInstances.get(index);
}
}- OrderController
@RestController
@Slf4j
public class OrderController {
//public static final String PAYMENT_URL = "http://localhost:8001";
/**
* 通过在eureka上注册过的微服务名称调用
*/
public static final String PAYMENT_URL = "http://CLOUD-PAYMENT-SERVICE";
@Resource
private RestTemplate restTemplate;
/**
* 自定义负载均衡规则
*/
@Resource
private LoadBalancer loadBalancer;
@Resource
private DiscoveryClient discoveryClient;
....
/**
* 路由规则: 轮询
* http://localhost/consumer/payment/payment/lb
*
* @return
*/
@GetMapping(value = "/consumer/payment/lb")
public String getPaymentLB() {
List<ServiceInstance> instances = discoveryClient.getInstances("CLOUD-PAYMENT-SERVICE");
if (instances null || instances.size() <= 0) {
return null;
}
ServiceInstance serviceInstance = loadBalancer.instances(instances);
URI uri = serviceInstance.getUri();
return restTemplate.getForObject(uri + "/payment/lb", String.class);
}
}5.启动测试 http://localhost/consumer/payment/lb
官方文档 https://cloud.spring.io/spring-cloud-static/Hoxton.SR1/reference/htmlsingle/#spring-cloud-openfeign
Github https://github.com/spring-cloud/spring-cloud-openfeign
Feign is a declarative web service client. It makes writing web service clients easier. To use Feign create an interface and annotate it. It has pluggable annotation support including Feign annotations and JAX-RS annotations. Feign also supports pluggable encoders and decoders. Spring Cloud adds support for Spring MVC annotations and for using the same
HttpMessageConvertersused by default in Spring Web. Spring Cloud integrates Ribbon and Eureka, as well as Spring Cloud LoadBalancer to provide a load-balanced http client when using Feign.Feign是一个声明式WebService客户端。使用Feign能让编写Web Service客户端更加简单。它的使用方法是定义一个服务接口然后在上面添加注解。Feign也支持可拔插式的编码器和解码器。Spring Cloud对Feign进行了封装,使其支持了Spring MVC标准注解和HttpMessageConverters。Feign可以与Eureka和Ribbon组合使用以支持负载均衡。
Feign能干什么
Feign旨在使编写Java Http客户端变得更容易。
前面在使用Ribbon+RestTemplate时,利用RestTemplate对http请求的封装处理,形成了一套模版化的调用方法。但是在实际开发中,由于对服务依赖的调用可能不止一处,往往一个接口会被多处调用,所以通常都会针对每个微服务自行封装一些客户端类来包装这些依赖服务的调用。所以,Feign在此基础上做了进一步封装,由他来帮助我们定义和实现依赖服务接口的定义。在Feign的实现下,我们只需创建一个接口并使用注解的方式来配置它(以前是Dao接口上面标注Mapper注解,现在是一个微服务接口上面标注一个Feign注解即可),即可完成对服务提供方的接口绑定,简化了使用Spring cloud Ribbon时,自动封装服务调用客户端的开发量。
Feign集成了Ribbon
利用Ribbon维护了Payment的服务列表信息,并且通过轮询实现了客户端的负载均衡。而与Ribbon不同的是,通过feign只需要定义服务绑定接口且以声明式的方法,优雅而简单的实现了服务调用。
Feign和OpenFeign两者区别
| Feign | OpenFeign |
|---|---|
| Feign是Spring Cloud组件中的一个轻量级RESTful的HTTP服务客户端Feign内置了Ribbon,用来做客户端负载均衡,去调用服务注册中心的服务。Feign的使用方式是:使用Feign的注解定义接口,调用这个接口,就可以调用服务注册中心的服务。 | OpenFeign是Spring Cloud在Feign的基础上支持了SpringMVC的注解,如@RequesMapping等等。OpenFeign的@Feignclient可以解析SpringMVc的@RequestMapping注解下的接口,并通过动态代理的方式产生实现类,实现类中做负载均衡并调用其他服务。 |
<dependency><br/> <groupId>org.springframework.cloud</groupId><br/> <artifactId>spring-cloud-starter-feign</artifactId><br/></dependency> |
<dependency><br/> <groupId>org.springframework.cloud</groupId><br/> <artifactId>spring-cloud-starter-openfeign</artifactId><br/></dependency> |
新建模块 cloud-consumer-feign-order80
pom.xml
<dependencies>
<!--openfeign-->
<dependency>
<groupId>org.springframework.cloud</groupId>
<artifactId>spring-cloud-starter-openfeign</artifactId>
</dependency>
<!--eureka client-->
<dependency>
<groupId>org.springframework.cloud</groupId>
<artifactId>spring-cloud-starter-netflix-eureka-client</artifactId>
</dependency>
<dependency>
<groupId>com.atguigu.springcloud</groupId>
<artifactId>cloud-api-common</artifactId>
<version>${project.version}</version>
</dependency>
<dependency>
<groupId>org.springframework.boot</groupId>
<artifactId>spring-boot-starter-web</artifactId>
</dependency>
<!--监控-->
<dependency>
<groupId>org.springframework.boot</groupId>
<artifactId>spring-boot-starter-actuator</artifactId>
</dependency>
<!--热部署-->
<dependency>
<groupId>org.springframework.boot</groupId>
<artifactId>spring-boot-devtools</artifactId>
<scope>runtime</scope>
<optional>true</optional>
</dependency>
<dependency>
<groupId>org.projectlombok</groupId>
<artifactId>lombok</artifactId>
<optional>true</optional>
</dependency>
<dependency>
<groupId>org.springframework.boot</groupId>
<artifactId>spring-boot-starter-test</artifactId>
</dependency>
</dependencies>application.yaml
server:
port: 80
eureka:
client:
register-with-eureka: false
service-url:
defaultZone: http://eureka7001.com:7001/eureka,http://eureka7002.com:7002/eurekaOrderFeignMain80.java
@SpringBootApplication
@EnableFeignClients
public class OrderFeignMain80 {
public static void main(String[] args) {
SpringApplication.run(OrderFeignMain80.class, args);
}
}PaymentFeignService.java
@Component
@FeignClient(value = "CLOUD-PAYMENT-SERVICE")
public interface PaymentFeignService
{
@GetMapping(value = "/payment/get/{id}")
public CommonResult<Payment> getPaymentById(@PathVariable("id") Long id);
}OrderFeignController.java
@RestController
@Slf4j
public class OrderFeignController
{
@Resource
private PaymentFeignService paymentFeignService;
@GetMapping(value = "/consumer/payment/get/{id}")
public CommonResult<Payment> getPaymentById(@PathVariable("id") Long id)
{
return paymentFeignService.getPaymentById(id);
}
}测试
- 先启动2个eureka集群7001/7002
- 再启动2个微服务8001/8002
- 启动OpenFeign启动
- http://localhost/consumer/payment/get/1
- Feign自带负载均衡配置项
超时设置,故意设置超时演示出错情况 服务提供方8001/8002故意写暂停程序
@RestController
@Slf4j
public class PaymentController {
@Resource
private PaymentService paymentService;
@Value("${server.port}")
private String serverPort;
/**
* 服务发现 获取服务信息
*/
@Resource
private DiscoveryClient discoveryClient;
...
@GetMapping(value = "/payment/feign/timeout")
public String paymentFeignTimeout() {
try {
// 暂停3秒钟
TimeUnit.SECONDS.sleep(3);
} catch (InterruptedException e) {
e.printStackTrace();
}
return serverPort;
}
...
}服务消费方80添加超时方法
PaymentFeignService.java
@Component
@FeignClient(value = "CLOUD-PAYMENT-SERVICE")
public interface PaymentFeignService{
...
@GetMapping(value = "/payment/feign/timeout")
public String paymentFeignTimeout();
}服务消费方80添加超时方法
OrderFeignController.java
@RestController
@Slf4j
public class OrderFeignController
{
@Resource
private PaymentFeignService paymentFeignService;
...
@GetMapping(value = "/consumer/payment/feign/timeout")
public String paymentFeignTimeout()
{
// OpenFeign客户端一般默认等待1秒钟
return paymentFeignService.paymentFeignTimeout();
}
}启动测试:http://localhost/consumer/payment/feign/timeout
将会跳出错误Spring Boot默认错误页面,主要异常:feign.RetryableException:Read timed out executing GET http://CLOUD-PAYMENT-SERVCE/payment/feign/timeout。
OpenFeign默认等待1秒钟,超过后报错
YML文件里需要开启OpenFeign客户端超时控制
#设置feign客户端超时时间(OpenFeign默认支持ribbon)(单位:毫秒)
ribbon:
#指的是建立连接所用的时间,适用于网络状况正常的情况下,两端连接所用的时间
ReadTimeout: 5000
#指的是建立连接后从服务器读取到可用资源所用的时间
ConnectTimeout: 5000日志打印功能
Feign提供了日志打印功能,我们可以通过配置来调整日志级别,从而了解Feign 中 Http请求的细节。 说白了就是对Feign接口的调用情况进行监控和输出
日志级别
- NONE:默认的,不显示任何日志;
- BASIC:仅记录请求方法、URL、响应状态码及执行时间;
- HEADERS:除了BASIC中定义的信息之外,还有请求和响应的头信息;
- FULL:除了HEADERS中定义的信息之外,还有请求和响应的正文及元数据
配置日志bean
import feign.Logger;
import org.springframework.context.annotation.Bean;
import org.springframework.context.annotation.Configuration;
@Configuration
public class FeignConfig
{
@Bean
Logger.Level feignLoggerLevel()
{
return Logger.Level.FULL;
}
}YML文件里需要开启日志的Feign客户端
logging:
level:
# feign日志以什么级别监控哪个接口
com.lun.springcloud.service.PaymentFeignService: debug
后台日志查看
复杂分布式体系结构中的应用程序有数十个依赖关系,每个依赖关系在某些时候将不可避免地失败。
多个微服务之间调用的时候,假设微服务A调用微服务B和微服务C,微服务B和微服务C又调用其它的微服务,这就是所谓的“扇出”。如果扇出的链路上某个微服务的调用响应时间过长或者不可用,对微服务A的调用就会占用越来越多的系统资源,进而引起系统崩溃,所谓的“雪崩效应”。
对于高流量的应用来说,单一的后避依赖可能会导致所有服务器上的所有资源都在几秒钟内饱和。比失败更糟糕的是,这些应用程序还可能导致服务之间的延迟增加,备份队列,线程和其他系统资源紧张,导致整个系统发生更多的级联故障。这些都表示需要对故障和延迟进行隔离和管理,以便单个依赖关系的失败,不能取消整个应用程序或系统。
所以,通常当你发现一个模块下的某个实例失败后,这时候这个模块依然还会接收流量,然后这个有问题的模块还调用了其他的模块,这样就会发生级联故障,或者叫雪崩
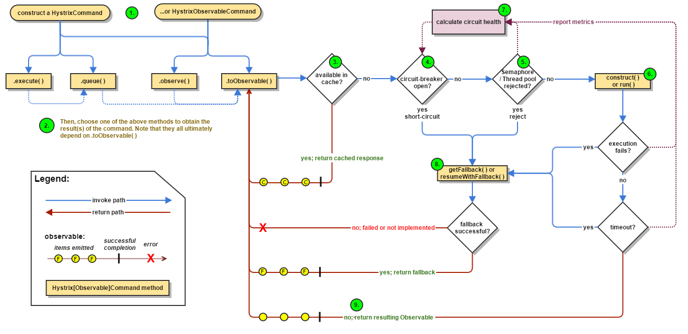
Hystrix是一个用于处理分布式系统的延迟和容错的开源库,在分布式系统里,许多依赖不可避免的会调用失败,比如超时、异常等,Hystrix能够保证在一个依赖出问题的情况下,不会导致整体服务失败,避免级联故障,以提高分布式系统的弹性。
”断路器“本身是一种开关装置,当某个服务单元发生故障之后,通过断路器的故障监控(类似熔断保险丝),向调用方返回一个符合预期的、可处理的备选响应(FallBack),而不是长时间的等待或者抛出调用方无法处理的异常,这样就保证了服务调用方的线程不会被长时间、不必要地占用,从而避免了故障在分布式系统中的蔓延,乃至雪崩。
Hystrix功能
- 服务降级
- 服务熔断
- 接近实对的监控
Hystrix官宣,停更进维
- 被动修bugs
- 不再接受合并请求
- 不再发布新版本
- https://github.com/Netflix/Hystrix#hystrix-status
服务器忙,请稍后再试,不让客户端等待并立刻返回一个友好提示,fallback
会出发降级的情况
- 程序运行导常
- 超时
- 服务熔断触发服务降级
- 线程池/信号量打满也会导致服务降级
类比保险丝达到最大服务访问后,直接拒绝访问,拉闸限电,然后调用服务降级的方法并返回友好提示。
服务的降级 -> 进而熔断 -> 恢复调用链路
秒杀高并发等操作,严禁一窝蜂的过来拥挤,大家排队,一秒钟N个,有序进行。
新建模块 cloud-provider-hygtrix-payment8001
pom.xml
<dependencies>
<!--hystrix-->
<dependency>
<groupId>org.springframework.cloud</groupId>
<artifactId>spring-cloud-starter-netflix-hystrix</artifactId>
</dependency>
<!--eureka client-->
<dependency>
<groupId>org.springframework.cloud</groupId>
<artifactId>spring-cloud-starter-netflix-eureka-client</artifactId>
</dependency>
<!--web-->
<dependency>
<groupId>org.springframework.boot</groupId>
<artifactId>spring-boot-starter-web</artifactId>
</dependency>
<dependency>
<groupId>org.springframework.boot</groupId>
<artifactId>spring-boot-starter-actuator</artifactId>
</dependency>
<dependency><!-- 引入自己定义的api通用包,可以使用Payment支付Entity -->
<groupId>com.atguigu.springcloud</groupId>
<artifactId>cloud-api-commons</artifactId>
<version>${project.version}</version>
</dependency>
<dependency>
<groupId>org.springframework.boot</groupId>
<artifactId>spring-boot-devtools</artifactId>
<scope>runtime</scope>
<optional>true</optional>
</dependency>
<dependency>
<groupId>org.projectlombok</groupId>
<artifactId>lombok</artifactId>
<optional>true</optional>
</dependency>
<dependency>
<groupId>org.springframework.boot</groupId>
<artifactId>spring-boot-starter-test</artifactId>
<scope>test</scope>
</dependency>
</dependencies>
</project>
application.yml
server:
port: 8001
spring:
application:
name: cloud-provider-hystrix-payment
eureka:
client:
register-with-eureka: true
fetch-registry: true
service-url:
#defaultZone: http://eureka7001.com:7001/eureka,http://eureka7002.com:7002/eureka
defaultZone: http://eureka7001.com:7001/eureka
主启动类 PaymentHystrixMain8001.java
@SpringBootApplication
@EnableEurekaClient
public class PaymentHystrixMain8001
{
public static void main(String[] args) {
SpringApplication.run(PaymentHystrixMain8001.class, args);
}
}业务类 PaymentService.java
@Service
public class PaymentService {
/**
* 正常访问
* @param id
* @return
*/
public String paymentInfo_OK(Integer id)
{
return "线程池: "+Thread.currentThread().getName()+" paymentInfo_OK,id: "+id+"\t"+"O(∩_∩)O哈哈~";
}
public String paymentInfo_TimeOut(Integer id)
{
try { TimeUnit.MILLISECONDS.sleep(3000); } catch (InterruptedException e) { e.printStackTrace(); }
return "线程池: "+Thread.currentThread().getName()+" id: "+id+"\t"+"O(∩_∩)O哈哈~"+" 耗时(秒): 3";
}
}PaymentController.java
@RestController
@Slf4j
public class PaymentController
{
@Resource
private PaymentService paymentService;
@Value("${server.port}")
private String serverPort;
@GetMapping("/payment/hystrix/ok/{id}")
public String paymentInfo_OK(@PathVariable("id") Integer id)
{
String result = paymentService.paymentInfo_OK(id);
log.info("*****result: "+result);
return result;
}
@GetMapping("/payment/hystrix/timeout/{id}")
public String paymentInfo_TimeOut(@PathVariable("id") Integer id)
{
String result = paymentService.paymentInfo_TimeOut(id);
log.info("*****result: "+result);
return result;
}
}启动测试
- 启动eureka7001
- 启动cloud-provider-hystrix-payment8001
- 访问
- success的方法 - http://localhost:8001/payment/hystrix/ok/1 每次调用耗费5秒钟 - http://localhost:8001/payment/hystrix/timeout/1
- 上述module均OK
- 以上述为根基平台,从正确 -> 错误 -> 降级熔断 -> 恢复
上述在非高并发情形下,还能勉强满足
Jmeter压测测试
启动测试
访问http://localhost:8001/payment/hystrix/ok/1,也被拖慢,无法“秒回”
原因:tomcat的默认的工作线程数被打满了,没有多余的线程来分解压力和处理。
Jmeter压测结论
上面还是服务提供者8001自己测试,假如此时外部的消费者80也来访问,那消费者只能干等,最终导致消费端80不满意,服务端8001直接被拖慢。
新建80消费者加入
新建 - cloud-consumer-feign-hystrix-order80
pom.xml
<artifactId>cloud-consumer-feign-hystrix-order80</artifactId>
<dependencies>
<!--openfeign-->
<dependency>
<groupId>org.springframework.cloud</groupId>
<artifactId>spring-cloud-starter-openfeign</artifactId>
</dependency>
<!--hystrix-->
<dependency>
<groupId>org.springframework.cloud</groupId>
<artifactId>spring-cloud-starter-netflix-hystrix</artifactId>
</dependency>
<!--eureka client-->
<dependency>
<groupId>org.springframework.cloud</groupId>
<artifactId>spring-cloud-starter-netflix-eureka-client</artifactId>
</dependency>
<!-- 引入自己定义的api通用包,可以使用Payment支付Entity -->
<dependency>
<groupId>com.lun.springcloud</groupId>
<artifactId>cloud-api-commons</artifactId>
<version>${project.version}</version>
</dependency>
<!--web-->
<dependency>
<groupId>org.springframework.boot</groupId>
<artifactId>spring-boot-starter-web</artifactId>
</dependency>
<dependency>
<groupId>org.springframework.boot</groupId>
<artifactId>spring-boot-starter-actuator</artifactId>
</dependency>
<!--一般基础通用配置-->
<dependency>
<groupId>org.springframework.boot</groupId>
<artifactId>spring-boot-devtools</artifactId>
<scope>runtime</scope>
<optional>true</optional>
</dependency>
<dependency>
<groupId>org.projectlombok</groupId>
<artifactId>lombok</artifactId>
<optional>true</optional>
</dependency>
<dependency>
<groupId>org.springframework.boot</groupId>
<artifactId>spring-boot-starter-test</artifactId>
<scope>test</scope>
</dependency>
</dependencies>
</project>
application.yml
server:
port: 80
eureka:
client:
register-with-eureka: false
service-url:
defaultZone: http://eureka7001.com:7001/eureka/
主启动类 OrderHystrixMain80.java
@SpringBootApplication
@EnableFeignClients
//@EnableHystrix
public class OrderHystrixMain80
{
public static void main(String[] args)
{
SpringApplication.run(OrderHystrixMain80.class,args);
}
}业务类
PaymentHystrixService.java
@Component
@FeignClient(value = "CLOUD-PROVIDER-HYSTRIX-PAYMENT" /*,fallback = PaymentFallbackService.class*/)
public interface PaymentHystrixService
{
@GetMapping("/payment/hystrix/ok/{id}")
public String paymentInfo_OK(@PathVariable("id") Integer id);
@GetMapping("/payment/hystrix/timeout/{id}")
public String paymentInfo_TimeOut(@PathVariable("id") Integer id);
}OrderHystirxController.java
@RestController
@Slf4j
public class OrderHystirxController {
@Resource
private PaymentHystrixService paymentHystrixService;
@GetMapping("/consumer/payment/hystrix/ok/{id}")
public String paymentInfo_OK(@PathVariable("id") Integer id)
{
String result = paymentHystrixService.paymentInfo_OK(id);
return result;
}
@GetMapping("/consumer/payment/hystrix/timeout/{id}")
public String paymentInfo_TimeOut(@PathVariable("id") Integer id) {
String result = paymentHystrixService.paymentInfo_TimeOut(id);
return result;
}
}启动7001、8001、80微服务,正常测试 http://localhost/consumer/payment/hystrix/ok/1
高并发测试
2W个线程压8001
消费端80微服务再去访问正常的Ok微服务8001地址
http://localhost/consumer/payment/hystrix/ok/1
消费者80/(ㄒoㄒ)/~~;要么转圈圈等待,要么消费端报超时错误
原因:8001同一层次的其它接口服务被困死,因为tomcat线程池里面的工作线程已经被挤占完毕。
正因为有上述故障或不佳表现才有我们的降级/容错/限流等技术诞生。降级容错解决的维度要求
超时导致服务器变慢(转圈) —— 超时不再等待
出错(宕机或程序运行出错) —— 出错要有兜底
解决:
- 对方服务(8001)超时了,调用者(80)不能一直卡死等待,必须有服务降级。
- 对方服务(8001)down机了,调用者(80)不能一直卡死等待,必须有服务降级。
- 对方服务(8001)OK,调用者(80)自己出故障或有自我要求(自己的等待时间小于服务提供者),自己处理降级。
降级配置 - @HystrixCommand
8001先从自身找问题
- 设置自身调用超时时间的峰值,峰值内可以正常运行,超过了需要有兜底的方法处埋,作服务降级fallback。
业务类启用 - @HystrixCommand报异常后如何处理
—旦调用服务方法失败并抛出了错误信息后,会自动调用@HystrixCommand标注好的fallbackMethod调用类中的指定方法
@Service
public class PaymentService{
@HystrixCommand(fallbackMethod = "paymentInfo_TimeOutHandler"/*指定善后方法名*/,commandProperties = {
@HystrixProperty(name="execution.isolation.thread.timeoutInMilliseconds",value="3000")
})
public String paymentInfo_TimeOut(Integer id)
{
//int age = 10/0;
try { TimeUnit.MILLISECONDS.sleep(5000); } catch (InterruptedException e) { e.printStackTrace(); }
return "线程池: "+Thread.currentThread().getName()+" id: "+id+"\t"+"O(∩_∩)O哈哈~"+" 耗时(秒): ";
}
/**
* 兜底方案
*
* @param id
* @return
*/
public String paymentInfo_TimeOutHandler(Integer id)
{
return "线程池: "+Thread.currentThread().getName()+" 8001系统繁忙或者运行报错,请稍后再试,id: "+id+"\t"+"o(╥﹏╥)o";
}
}通过 @HystrixProperty(name="execution.isolation.thread.timeoutInMilliseconds",value="3000")定制异常——超过3秒抛异常
上面故意制造两种异常:
- int age = 10/0,计算异常
- 我们能接受3秒钟,它运行5秒钟,超时异常。
当前服务不可用了,做服务降级,兜底的方案都是paymentInfo_TimeOutHandler
主启动类激活
添加新注解@EnableCircuitBreaker
@SpringBootApplication
@EnableEurekaClient
@EnableCircuitBreaker
public class PaymentHystrixMain8001{
public static void main(String[] args) {
SpringApplication.run(PaymentHystrixMain8001.class, args);
}
}80订单微服务,也可以更好的保护自己,自己也依样画葫芦进行客户端降级保护,一般也只对客户端降级保护
题外话,切记 - 我们自己配置过的热部署方式对java代码的改动明显
但对@HystrixCommand内属性的修改建议重启微服务
application.yml
server:
port: 80
eureka:
client:
register-with-eureka: false
service-url:
defaultZone: http://eureka7001.com:7001/eureka/
feign:
hystrix:
# 在feign中开启Hystrix
enabled: true主启动类
@SpringBootApplication
@EnableFeignClients
@EnableHystrix//添加到此处
public class OrderHystrixMain80{
public static void main(String[] args){
SpringApplication.run(OrderHystrixMain80.class,args);
}
}业务类 OrderHystirxController.java
@RestController
@Slf4j
public class OrderHystirxController {
@Resource
private PaymentHystrixService paymentHystrixService;
@GetMapping("/consumer/payment/hystrix/timeout/{id}")
@HystrixCommand(fallbackMethod = "paymentTimeOutFallbackMethod",commandProperties = {
@HystrixProperty(name="execution.isolation.thread.timeoutInMilliseconds",value="1500")
})
public String paymentInfo_TimeOut(@PathVariable("id") Integer id) {
//int age = 10/0;
String result = paymentHystrixService.paymentInfo_TimeOut(id);
return result;
}
//兜底方法
public String paymentTimeOutFallbackMethod(@PathVariable("id") Integer id){
return "我是消费者80,对方支付系统繁忙请10秒钟后再试或者自己运行出错请检查自己,o(╥﹏╥)o";
}
}启动测试 localhost/consumer/payment/hystrix/timeout/1
服务端允许最大等待时间3秒,但是客户端最大1.5秒,直接跳转到兜底方法
目前问题
- 每个业务方法对应一个兜底的方法,代码膨胀
- 统一和自定义的分开,代码混乱
解决方法1
@DefaultProperties(defaultFallback = “”)
1:1 每个方法配置一个服务降级方法,技术上可以,但是不聪明
1:N 除了个别重要核心业务有专属,其它普通的可以通过@DefaultProperties(defaultFallback = “”)统一跳转到统一处理结果页面
通用的和独享的各自分开,避免了代码膨胀,合理减少了代码量
@RestController
@Slf4j
@DefaultProperties(defaultFallback = "payment_Global_FallbackMethod")
public class OrderHystirxController {
@Resource
private PaymentHystrixService paymentHystrixService;
@GetMapping("/consumer/payment/hystrix/ok/{id}")
public String paymentInfo_OK(@PathVariable("id") Integer id)
{
String result = paymentHystrixService.paymentInfo_OK(id);
return result;
}
@GetMapping("/consumer/payment/hystrix/timeout/{id}")
// @HystrixCommand(fallbackMethod = "paymentTimeOutFallbackMethod",commandProperties = {
// @HystrixProperty(name="execution.isolation.thread.timeoutInMilliseconds",value="1500")
// })
@HystrixCommand//用全局的fallback方法
public String paymentInfo_TimeOut(@PathVariable("id") Integer id) {
int age = 10/0;
String result = paymentHystrixService.paymentInfo_TimeOut(id);
return result;
}
public String paymentTimeOutFallbackMethod(@PathVariable("id") Integer id)
{
return "我是消费者80,对方支付系统繁忙请10秒钟后再试或者自己运行出错请检查自己,o(╥﹏╥)o";
}
// 下面是全局fallback方法
public String payment_Global_FallbackMethod()
{
return "Global异常处理信息,请稍后再试,/(ㄒoㄒ)/~~";
}
}解决方法2
服务降级,客户端去调用服务端,碰上服务端宕机或关闭
本次案例服务降级处理是在客户端80实现完成的,与服务端8001没有关系,只需要为Feign客户端定义的接口添加一个服务降级处理的实现类即可实现解耦
未来我们要面对的异常
- 运行
- 超时
- 宕机
修改cloud-consumer-feign-hystrix-order80
根据cloud-consumer-feign-hystrix-order80已经有的PaymentHystrixService接口,重新新建一个类(AaymentFallbackService)实现该接口,统一为接口里面的方法进行异常处理
PaymentFallbackService类实现PaymentHystrixService接口
@Component
public class PaymentFallbackService implements PaymentHystrixService
{
@Override
public String paymentInfo_OK(Integer id)
{
return "-----PaymentFallbackService fall back-paymentInfo_OK ,o(╥﹏╥)o";
}
@Override
public String paymentInfo_TimeOut(Integer id)
{
return "-----PaymentFallbackService fall back-paymentInfo_TimeOut ,o(╥﹏╥)o";
}
}application.yml
server:
port: 80
eureka:
client:
register-with-eureka: false
service-url:
defaultZone: http://eureka7001.com:7001/eureka/
#开启
feign:
hystrix:
enabled: truePaymentHystrixService.java
@Component
@FeignClient(value = "CLOUD-PROVIDER-HYSTRIX-PAYMENT" ,
fallback = PaymentFallbackService.class)//指定PaymentFallbackService类
public interface PaymentHystrixService
{
@GetMapping("/payment/hystrix/ok/{id}")
public String paymentInfo_OK(@PathVariable("id") Integer id);
@GetMapping("/payment/hystrix/timeout/{id}")
public String paymentInfo_TimeOut(@PathVariable("id") Integer id);
}测试
- 单个eureka先启动7001
- PaymentHystrixMain8001启动
- 正常访问测试 ——http://localhost/consumer/payment/hystrix/ok/1
- 故意关闭微服务8001
客户端自己调用提示 —— 此时服务端provider已经down了,但是我们做了服务降级处理,让客户端在服务端不可用时也会获得提示信息而不会挂起耗死服务器。
断路器——保险丝。
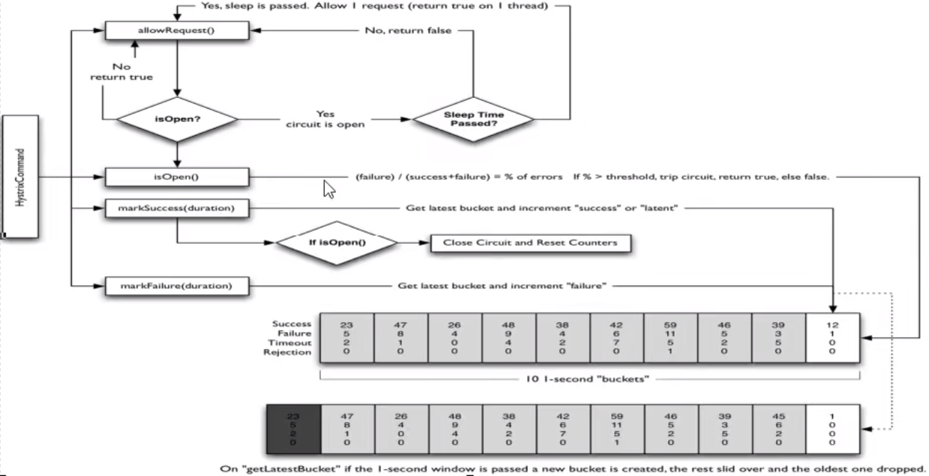
熔断机制是应对雪崩效应的一种微服务链路保护机制。当扇出链路的某个微服务出错不可用或者响应时间太长时,会进行服务的降级,进而熔断该节点微服务的调用,快速返回错误的响应信息。当检测到该节点微服务调用响应正常后,恢复调用链路。
在Spring Cloud框架里,熔断机制通过Hystrix实现。Hystrix会监控微服务间调用的状况,当失败的调用到一定阈值,缺省是5秒内20次调用失败,就会启动熔断机制。熔断机制的注解是@HystrixCommand。
Martin Fowler论文 https://martinfowler.com/bliki/CircuitBreaker.html
修改cloud-provider-hystrix-payment8001
@Service
public class PaymentService{
...
//=服务熔断
@HystrixCommand(fallbackMethod = "paymentCircuitBreaker_fallback",commandProperties = {
@HystrixProperty(name = "circuitBreaker.enabled",value = "true"),// 是否开启断路器
@HystrixProperty(name = "circuitBreaker.requestVolumeThreshold",value = "10"),// 请求次数
@HystrixProperty(name = "circuitBreaker.sleepWindowInMilliseconds",value = "10000"), // 时间窗口期
@HystrixProperty(name = "circuitBreaker.errorThresholdPercentage",value = "60"),// 失败率达到多少后跳闸
})
public String paymentCircuitBreaker(@PathVariable("id") Integer id) {
if(id < 0) {
throw new RuntimeException("******id 不能负数");
}
String serialNumber = IdUtil.simpleUUID();
return Thread.currentThread().getName()+"\t"+"调用成功,流水号: " + serialNumber;
}
public String paymentCircuitBreaker_fallback(@PathVariable("id") Integer id) {
return "id 不能负数,请稍后再试,/(ㄒoㄒ)/~~ id: " +id;
}
}配置规则
The precise way that the circuit opening and closing occurs is as follows:
- Assuming the volume across a circuit meets a certain threshold : HystrixCommandProperties.circuitBreakerRequestVolumeThreshold()
- And assuming that the error percentage, as defined above exceeds the error percentage defined in : HystrixCommandProperties.circuitBreakerErrorThresholdPercentage()
- Then the circuit-breaker transitions from CLOSED to OPEN.
- While it is open, it short-circuits all requests made against that circuit-breaker.
- After some amount of time (HystrixCommandProperties.circuitBreakerSleepWindowInMilliseconds()), the next request is let through. If it fails, the command stays OPEN for the sleep window. If it succeeds, it transitions to CLOSED and the logic in 1) takes over again.
PaymentController.java
@RestController
@Slf4j
public class PaymentController
{
@Resource
private PaymentService paymentService;
...
//服务熔断
@GetMapping("/payment/circuit/{id}")
public String paymentCircuitBreaker(@PathVariable("id") Integer id)
{
String result = paymentService.paymentCircuitBreaker(id);
log.info("****result: "+result);
return result;
}
}测试
- 自测cloud-provider-hystrix-payment8001
- 正确 - http://localhost:8001/payment/circuit/1
- 错误 - http://localhost:8001/payment/circuit/-1
- 多次错误,再来次正确,但错误得显示
- 重点测试 - 多次错误,然后慢慢正确,发现刚开始不满足条件,就算是正确的访问地址也不能进行
熔断类型
- 熔断打开:请求不再进行调用当前服务,内部设置时钟一般为MTTR(平均故障处理时间),当打开时长达到所设时钟则进入半熔断状态。
- 熔断关闭:熔断关闭不会对服务进行熔断。
- 熔断半开:部分请求根据规则调用当前服务,如果请求成功且符合规则则认为当前服务恢复正常,关闭熔断。
断路器在什么情况下开始起作用
//=服务熔断
@HystrixCommand(fallbackMethod = "paymentCircuitBreaker_fallback",commandProperties = {
@HystrixProperty(name = "circuitBreaker.enabled",value = "true"),// 是否开启断路器
@HystrixProperty(name = "circuitBreaker.requestVolumeThreshold",value = "10"),// 请求次数
@HystrixProperty(name = "circuitBreaker.sleepWindowInMilliseconds",value = "10000"), // 时间窗口期
@HystrixProperty(name = "circuitBreaker.errorThresholdPercentage",value = "60"),// 失败率达到多少后跳闸
})
public String paymentCircuitBreaker(@PathVariable("id") Integer id) {
...
}涉及到断路器的三个重要参数:
- 快照时间窗:断路器确定是否打开需要统计一些请求和错误数据,而统计的时间范围就是快照时间窗,默认为最近的10秒。
- 请求总数阀值:在快照时间窗内,必须满足请求总数阀值才有资格熔断。默认为20,意味着在10秒内,如果该hystrix命令的调用次数不足20次7,即使所有的请求都超时或其他原因失败,断路器都不会打开。
- 错误百分比阀值:当请求总数在快照时间窗内超过了阀值,比如发生了30次调用,如果在这30次调用中,有15次发生了超时异常,也就是超过50%的错误百分比,在默认设定50%阀值情况下,这时候就会将断路器打开。
断路器开启或者关闭的条件:
- 当满足一定的阀值的时候(默认10秒内超过20个请求次数)
- 当失败率达到一定的时候(默认10秒内超过50%的请求失败)
- 到达以上阀值,断路器将会开启
- 当开启的时候,所有请求都不会进行转发
- 一段时间之后(默认是5秒),这个时候断路器是半开状态,会让其中一个请求进行转发。如果成功,断路器会关闭,若失败,继续开启。
断路器打开之后
-
再有请求调用的时候,将不会调用主逻辑,而是直接调用降级fallback。通过断路器,实现了自动地发现错误并将降级逻辑切换为主逻辑,减少响应延迟的效果。
-
原来的主逻辑要如何恢复呢?
-
对于这一问题,hystrix也为我们实现了自动恢复功能。
-
当断路器打开,对主逻辑进行熔断之后,hystrix会启动一个休眠时间窗,在这个时间窗内,降级逻辑是临时的成为主逻辑,当休眠时间窗到期,断路器将进入半开状态,释放一次请求到原来的主逻辑上,如果此次请求正常返回,那么断路器将继续闭合,主逻辑恢复,如果这次请求依然有问题,断路器继续进入打开状态,休眠时间窗重新计时。
-
All配置
@HystrixCommand(fallbackMethod = "fallbackMethod",
groupKey = "strGroupCommand",
commandKey = "strCommand",
threadPoolKey = "strThreadPool",
commandProperties = {
// 设置隔离策略,THREAD 表示线程池 SEMAPHORE:信号池隔离
@HystrixProperty(name = "execution.isolation.strategy", value = "THREAD"),
// 当隔离策略选择信号池隔离的时候,用来设置信号池的大小(最大并发数)
@HystrixProperty(name = "execution.isolation.semaphore.maxConcurrentRequests", value = "10"),
// 配置命令执行的超时时间
@HystrixProperty(name = "execution.isolation.thread.timeoutinMilliseconds", value = "10"),
// 是否启用超时时间
@HystrixProperty(name = "execution.timeout.enabled", value = "true"),
// 执行超时的时候是否中断
@HystrixProperty(name = "execution.isolation.thread.interruptOnTimeout", value = "true"),
// 执行被取消的时候是否中断
@HystrixProperty(name = "execution.isolation.thread.interruptOnCancel", value = "true"),
// 允许回调方法执行的最大并发数
@HystrixProperty(name = "fallback.isolation.semaphore.maxConcurrentRequests", value = "10"),
// 服务降级是否启用,是否执行回调函数
@HystrixProperty(name = "fallback.enabled", value = "true"),
// 是否启用断路器
@HystrixProperty(name = "circuitBreaker.enabled", value = "true"),
// 该属性用来设置在滚动时间窗中,断路器熔断的最小请求数。例如,默认该值为 20 的时候,如果滚动时间窗(默认10秒)内仅收到了19个请求, 即使这19个请求都失败了,断路器也不会打开。
@HystrixProperty(name = "circuitBreaker.requestVolumeThreshold", value = "20"),
// 该属性用来设置在滚动时间窗中,表示在滚动时间窗中,在请求数量超过 circuitBreaker.requestVolumeThreshold 的情况下,如果错误请求数的百分比超过50, 就把断路器设置为 "打开" 状态,否则就设置为 "关闭" 状态。
@HystrixProperty(name = "circuitBreaker.errorThresholdPercentage", value = "50"),
// 该属性用来设置当断路器打开之后的休眠时间窗。 休眠时间窗结束之后,会将断路器置为 "半开" 状态,尝试熔断的请求命令,如果依然失败就将断路器继续设置为 "打开" 状态,如果成功就设置为 "关闭" 状态。
@HystrixProperty(name = "circuitBreaker.sleepWindowinMilliseconds", value = "5000"),
// 断路器强制打开
@HystrixProperty(name = "circuitBreaker.forceOpen", value = "false"),
// 断路器强制关闭
@HystrixProperty(name = "circuitBreaker.forceClosed", value = "false"),
// 滚动时间窗设置,该时间用于断路器判断健康度时需要收集信息的持续时间
@HystrixProperty(name = "metrics.rollingStats.timeinMilliseconds", value = "10000"),
// 该属性用来设置滚动时间窗统计指标信息时划分"桶"的数量,断路器在收集指标信息的时候会根据设置的时间窗长度拆分成多个 "桶" 来累计各度量值,每个"桶"记录了一段时间内的采集指标。
// 比如 10 秒内拆分成 10 个"桶"收集这样,所以 timeinMilliseconds 必须能被 numBuckets 整除。否则会抛异常
@HystrixProperty(name = "metrics.rollingStats.numBuckets", value = "10"),
// 该属性用来设置对命令执行的延迟是否使用百分位数来跟踪和计算。如果设置为 false, 那么所有的概要统计都将返回 -1。
@HystrixProperty(name = "metrics.rollingPercentile.enabled", value = "false"),
// 该属性用来设置百分位统计的滚动窗口的持续时间,单位为毫秒。
@HystrixProperty(name = "metrics.rollingPercentile.timeInMilliseconds", value = "60000"),
// 该属性用来设置百分位统计滚动窗口中使用 “ 桶 ”的数量。
@HystrixProperty(name = "metrics.rollingPercentile.numBuckets", value = "60000"),
// 该属性用来设置在执行过程中每个 “桶” 中保留的最大执行次数。如果在滚动时间窗内发生超过该设定值的执行次数,
// 就从最初的位置开始重写。例如,将该值设置为100, 滚动窗口为10秒,若在10秒内一个 “桶 ”中发生了500次执行,
// 那么该 “桶” 中只保留 最后的100次执行的统计。另外,增加该值的大小将会增加内存量的消耗,并增加排序百分位数所需的计算时间。
@HystrixProperty(name = "metrics.rollingPercentile.bucketSize", value = "100"),
// 该属性用来设置采集影响断路器状态的健康快照(请求的成功、 错误百分比)的间隔等待时间。
@HystrixProperty(name = "metrics.healthSnapshot.intervalinMilliseconds", value = "500"),
// 是否开启请求缓存
@HystrixProperty(name = "requestCache.enabled", value = "true"),
// HystrixCommand的执行和事件是否打印日志到 HystrixRequestLog 中
@HystrixProperty(name = "requestLog.enabled", value = "true"),
},
threadPoolProperties = {
// 该参数用来设置执行命令线程池的核心线程数,该值也就是命令执行的最大并发量
@HystrixProperty(name = "coreSize", value = "10"),
// 该参数用来设置线程池的最大队列大小。当设置为 -1 时,线程池将使用 SynchronousQueue 实现的队列,否则将使用 LinkedBlockingQueue 实现的队列。
@HystrixProperty(name = "maxQueueSize", value = "-1"),
// 该参数用来为队列设置拒绝阈值。 通过该参数, 即使队列没有达到最大值也能拒绝请求。
// 该参数主要是对 LinkedBlockingQueue 队列的补充,因为 LinkedBlockingQueue 队列不能动态修改它的对象大小,而通过该属性就可以调整拒绝请求的队列大小了。
@HystrixProperty(name = "queueSizeRejectionThreshold", value = "5"),
}
)
public String doSomething() {
...
}服务限流 - 后面高级篇讲解alibaba的Sentinel说明
除了隔离依赖服务的调用以外,Hystrix还提供了准实时的调用监控(Hystrix Dashboard),Hystrix会持续地记录所有通过Hystrix发起的请求的执行信息,并以统计报表和图形的形式展示给用户,包括每秒执行多少请求多少成功,多少失败等。
Netflix通过hystrix-metrics-event-stream项目实现了对以上指标的监控。Spring Cloud也提供了Hystrix Dashboard的整合,对监控内容转化成可视化界面。
新建cloud-consumer-hystrix-dashboard9001
pom.xml
<dependencies>
<dependency>
<groupId>org.springframework.cloud</groupId>
<artifactId>spring-cloud-starter-netflix-hystrix-dashboard</artifactId>
</dependency>
<dependency>
<groupId>org.springframework.boot</groupId>
<artifactId>spring-boot-starter-actuator</artifactId>
</dependency>
<dependency>
<groupId>org.springframework.boot</groupId>
<artifactId>spring-boot-devtools</artifactId>
<scope>runtime</scope>
<optional>true</optional>
</dependency>
<dependency>
<groupId>org.projectlombok</groupId>
<artifactId>lombok</artifactId>
<optional>true</optional>
</dependency>
<dependency>
<groupId>org.springframework.boot</groupId>
<artifactId>spring-boot-starter-test</artifactId>
<scope>test</scope>
</dependency>
</dependencies>
application.yaml
server:
port: 9001HystrixDashboardMain9001+新注解@EnableHystrixDashboard
@SpringBootApplication
@EnableHystrixDashboard
public class HystrixDashboardMain9001
{
public static void main(String[] args) {
SpringApplication.run(HystrixDashboardMain9001.class, args);
}
}所有Provider微服务提供类(8001/8002/8003)都需要监控依赖配置
<dependency>
<groupId>org.springframework.boot</groupId>
<artifactId>spring-boot-starter-actuator</artifactId>
</dependency>启动cloud-consumer-hystrix-dashboard9001该微服务后续将监控微服务8001
测试http://localhost:9001/hystrix
服务监控hystrixDashboard
修改cloud-provider-hystrix-payment8001
注意:新版本Hystrix需要在主启动类PaymentHystrixMain8001中指定监控路径
@SpringBootApplication
@EnableEurekaClient
@EnableCircuitBreaker
public class PaymentHystrixMain8001
{
public static void main(String[] args) {
SpringApplication.run(PaymentHystrixMain8001.class, args);
}
/**
*此配置是为了服务监控而配置,与服务容错本身无关,springcloud升级后的坑
*ServletRegistrationBean因为springboot的默认路径不是"/hystrix.stream",
*只要在自己的项目里配置上下面的servlet就可以了
*否则,Unable to connect to Command Metric Stream 404
*/
@Bean
public ServletRegistrationBean getServlet() {
HystrixMetricsStreamServlet streamServlet = new HystrixMetricsStreamServlet();
ServletRegistrationBean registrationBean = new ServletRegistrationBean(streamServlet);
registrationBean.setLoadOnStartup(1);
registrationBean.addUrlMappings("/hystrix.stream");
registrationBean.setName("HystrixMetricsStreamServlet");
return registrationBean;
}
}监控测试
- 启动1个eureka或者3个eureka集群均可
观察监控窗口
- 9001监控8001 ——填写监控地址 - http://localhost:8001/hystrix.stream 到 http://localhost:9001/hystrix页面的输入框。
测试地址
测试通过
先访问正确地址,再访问错误地址,再正确地址,会发现图示断路器都是慢慢放开的。
7色
1圈 实心圆:共有两种含义。它通过颜色的变化代表了实例的健康程度,它的健康度从绿色<黄色<橙色<红色递减。
该实心圆除了颜色的变化之外,它的大小也会根据实例的请求流量发生变化,流量越大该实心圆就越大。所以通过该实心圆的展示,就可以在大量的实例中快速的发现故障实例和高压力实例。
1线 曲线:用来记录2分钟内流量的相对变化,可以通过它来观察到流量的上升和下降趋势。
整图说明
整图说明2
Zuul1.x https://github.com/Netflix/zuul/wiki
Gateway官网 https://cloud.spring.io/spring-cloud-static/spring-cloud-gateway/2.2.1.RELEASE/reference/html/
Cloud全家桶中有个很重要的组件就是网关,在1.x版本中都是采用的Zuul网关;
但在2.x版本中,zuul的升级一直跳票,SpringCloud最后自己研发了一个网关替代Zuul,那就是SpringCloud Gateway—句话:gateway是原zuul1.x版的替代
Gateway是在Spring生态系统之上构建的API网关服务,基于Spring 5,Spring Boot 2和Project Reactor等技术。
Gateway旨在提供一种简单而有效的方式来对API进行路由,以及提供一些强大的过滤器功能,例如:熔断、限流、重试等。
SpringCloud Gateway是Spring Cloud的一个全新项目,基于Spring 5.0+Spring Boot 2.0和Project Reactor等技术开发的网关,它旨在为微服务架构提供—种简单有效的统一的API路由管理方式。
SpringCloud Gateway作为Spring Cloud 生态系统中的网关,目标是替代Zuul,在Spring Cloud 2.0以上版本中,没有对新版本的Zul 2.0以上最新高性能版本进行集成,仍然还是使用的Zuul 1.x非Reactor模式的老版本。而为了提升网关的性能,SpringCloud Gateway是基于WebFlux框架实现的,而WebFlux框架底层则使用了高性能的Reactor模式通信框架Netty。
Spring Cloud Gateway的目标提供统一的路由方式且基于 Filter链的方式提供了网关基本的功能,例如:安全,监控/指标,和限流。
作用
- 方向代理
- 鉴权
- 流量控制
- 熔断
- 日志监控
微服务架构中网关的位置
Gateway出现的原因
我们为什么选择Gateway?
-
netflix不太靠谱,zuul2.0一直跳票,迟迟不发布。
-
一方面因为Zuul1.0已经进入了维护阶段,而且Gateway是SpringCloud团队研发的,是亲儿子产品,值得信赖。而且很多功能Zuul都没有用起来也非常的简单便捷。
-
Gateway是基于异步非阻塞模型上进行开发的,性能方面不需要担心。虽然Netflix早就发布了最新的Zuul 2.x,但Spring Cloud貌似没有整合计划。而且Netflix相关组件都宣布进入维护期;不知前景如何?
-
多方面综合考虑Gateway是很理想的网关选择。
-
-
SpringCloud Gateway具有如下特性
- 基于Spring Framework 5,Project Reactor和Spring Boot 2.0进行构建;
- 动态路由:能够匹配任何请求属性;
- 可以对路由指定Predicate (断言)和Filter(过滤器);
- 集成Hystrix的断路器功能;
- 集成Spring Cloud 服务发现功能;
- 易于编写的Predicate (断言)和Filter (过滤器);
- 请求限流功能;
- 支持路径重写。
-
SpringCloud Gateway与Zuul的区别
在SpringCloud Finchley正式版之前,Spring Cloud推荐的网关是Netflix提供的Zuul。
- Zuul 1.x是一个基于阻塞I/O的API Gateway。
- Zuul 1.x基于Servlet 2.5使用阻塞架构,它不支持任何长连接(如WebSocket)Zuul的设计模式和Nginx较像,每次I/О操作都是从工作线程中选择一个执行,请求线程被阻塞到工作线程完成,但是差别是Nginx用C++实现,Zuul用Java实现,而JVM本身会有第-次加载较慢的情况,使得Zuul的性能相对较差。
- Zuul 2.x理念更先进,想基于Netty非阻塞和支持长连接,但SpringCloud目前还没有整合。Zuul .x的性能较Zuul 1.x有较大提升。在性能方面,根据官方提供的基准测试,Spring Cloud Gateway的RPS(每秒请求数)是Zuul的1.6倍。
- Spring Cloud Gateway建立在Spring Framework 5、Project Reactor和Spring Boot2之上,使用非阻塞API。
- Spring Cloud Gateway还支持WebSocket,并且与Spring紧密集成拥有更好的开发体验
Zuul1.x模型
- Springcloud中所集成的Zuul版本,采用的是Tomcat容器,使用的是传统的Serviet IO处理模型。
- Servlet的生命周期?servlet由servlet container进行生命周期管理。
- container启动时构造servlet对象并调用servlet init()进行初始化; container运行时接受请求,并为每个请求分配一个线程(一般从线程池中获取空闲线程)然后调用service); container关闭时调用servlet destory()销毁servlet。
上述模式的缺点:
-
Servlet是一个简单的网络IO模型,当请求进入Servlet container时,Servlet container就会为其绑定一个线程,在并发不高的场景下这种模型是适用的。但是一旦高并发(如抽风用Jmeter压),线程数量就会上涨,而线程资源代价是昂贵的(上线文切换,内存消耗大)严重影响请求的处理时间。在一些简单业务场景下,不希望为每个request分配一个线程,只需要1个或几个线程就能应对极大并发的请求,这种业务场景下servlet模型没有优势。
-
所以Zuul 1.X是基于servlet之上的一个阻塞式处理模型,即Spring实现了处理所有request请求的一个servlet (DispatcherServlet)并由该servlet阻塞式处理处理。所以SpringCloud Zuul无法摆脱servlet模型的弊端。
Gateway模型
WebFlux是什么?
https://docs.spring.io/spring-framework/docs/current/reference/html/web-reactive.html#spring-webflux
- 传统的Web框架,比如说: Struts2,SpringMVC等都是基于Servlet APl与Servlet容器基础之上运行的。
- 但是在Servlet3.1之后有了异步非阻塞的支持。而WebFlux是一个典型非阻塞异步的框架,它的核心是基于Reactor的相关API实现的。相对于传统的web框架来说,它可以运行在诸如Netty,Undertow及支持Servlet3.1的容器上。非阻塞式+函数式编程(Spring 5必须让你使用Java 8)。
- Spring WebFlux是Spring 5.0 引入的新的响应式框架,区别于Spring MVC,它不需要依赖Servlet APl,它是完全异步非阻塞的,并且基于Reactor来实现响应式流规范。
Route(路由) 路由是构建网关的基本模块,它由ID,目标URI,一系列的断言和过滤器组成,如断言为true则匹配该路由
Predicate(断言) 参考的是Java8的java.util.function.Predicate,开发人员可以匹配HTTP请求中的所有内容(例如请求头或请求参数),如果请求与断言相匹配则进行路由;
Filter(过滤) 指的是Spring框架中GatewayFilter的实例,使用过滤器,可以在请求被路由前或者之后对请求进行修改。
web请求,通过一些匹配条件,定位到真正的服务节点。并在这个转发过程的前后,进行一些精细化控制。
predicate就是我们的匹配条件;
而fliter,就可以理解为一个无所不能的拦截器。有了这两个元素,再加上目标uri,就可以实现一个具体的路由了
Clients make requests to Spring Cloud Gateway. If the Gateway Handler Mapping determines that a request matches a route, it is sent to the Gateway Web Handler. This handler runs the request through a filter chain that is specific to the request. The reason the filters are divided by the dotted line is that filters can run logic both before and after the proxy request is sent. All “pre” filter logic is executed. Then the proxy request is made. After the proxy request is made, the “post” filter logic is run.
客户端向Spring Cloud Gateway发出请求。然后在Gateway Handler Mapping 中找到与请求相匹配的路由,将其发送到GatewayWeb Handler。
Handler再通过指定的过滤器链来将请求发送到我们实际的服务执行业务逻辑,然后返回。
过滤器之间用虚线分开是因为过滤器可能会在发送代理请求之前(“pre”)或之后(“post")执行业务逻辑。
Filter在“pre”类型的过滤器可以做参数校验、权限校验、流量监控、日志输出、协议转换等,在“post”类型的过滤器中可以做响应内容、响应头的修改,日志的输出,流量监控等有着非常重要的作用。
核心逻辑:路由转发 + 执行过滤器链。
新建模块 cloud-gateway-gateway9527
pom.xml
<dependencies>
<!--gateway-->
<dependency>
<groupId>org.springframework.cloud</groupId>
<artifactId>spring-cloud-starter-gateway</artifactId>
</dependency>
<!--eureka-client-->
<dependency>
<groupId>org.springframework.cloud</groupId>
<artifactId>spring-cloud-starter-netflix-eureka-client</artifactId>
</dependency>
<!-- 引入自己定义的api通用包,可以使用Payment支付Entity -->
<dependency>
<groupId>com.lun.springcloud</groupId>
<artifactId>cloud-api-commons</artifactId>
<version>${project.version}</version>
</dependency>
<!--一般基础配置类-->
<dependency>
<groupId>org.springframework.boot</groupId>
<artifactId>spring-boot-devtools</artifactId>
<scope>runtime</scope>
<optional>true</optional>
</dependency>
<dependency>
<groupId>org.projectlombok</groupId>
<artifactId>lombok</artifactId>
<optional>true</optional>
</dependency>
<dependency>
<groupId>org.springframework.boot</groupId>
<artifactId>spring-boot-starter-test</artifactId>
<scope>test</scope>
</dependency>
</dependencies>
</project>application.yml
server:
port: 9527
spring:
application:
name: cloud-gateway
eureka:
instance:
hostname: cloud-gateway-service
client: #服务提供者provider注册进eureka服务列表内
service-url:
register-with-eureka: true
fetch-registry: true
defaultZone: http://eureka7001.com:7001/eureka
主启动类 GateWayMain9527.java
@SpringBootApplication
@EnableEurekaClient
public class GateWayMain9527
{
public static void main(String[] args) {
SpringApplication.run(GateWayMain9527.class, args);
}
}9527网关如何做路由映射?
cloud-provider-payment8001看看controller的访问地址
- get
- lb
我们目前不想暴露8001端口,希望在8001外面套一层9527
application.yaml新增网关配置
server:
port: 9527
spring:
application:
name: cloud-gateway
#############################新增网关配置###########################
cloud:
gateway:
routes:
- id: payment_routh #payment_route #路由的ID,没有固定规则但要求唯一,建议配合服务名
uri: http://localhost:8001 #匹配后提供服务的路由地址
#uri: lb://cloud-payment-service #匹配后提供服务的路由地址
predicates:
- Path=/payment/get/** # 断言,路径相匹配的进行路由
- id: payment_routh2 #payment_route #路由的ID,没有固定规则但要求唯一,建议配合服务名
uri: http://localhost:8001 #匹配后提供服务的路由地址
#uri: lb://cloud-payment-service #匹配后提供服务的路由地址
predicates:
- Path=/payment/lb/** # 断言,路径相匹配的进行路由
####################################################################
eureka:
instance:
hostname: cloud-gateway-service
client: #服务提供者provider注册进eureka服务列表内
service-url:
register-with-eureka: true
fetch-registry: true
defaultZone: http://eureka7001.com:7001/eureka
启动测试
-
启动7001
-
启动8001-cloud-provider-payment8001
-
启动9527网关
-
访问说明
- 添加网关前 - http://localhost:8001/payment/get/1
- 添加网关后 - http://localhost:9527/payment/get/1
- 两者访问成功,返回相同结果
配置路由的两种方式
- 在配置文件yml中配置,如上案例
- 代码中注入RouteLocator的Bean
RemoteAddressResolver resolver = XForwardedRemoteAddressResolver
.maxTrustedIndex(1);
...
.route("direct-route",
r -> r.remoteAddr("10.1.1.1", "10.10.1.1/24")
.uri("https://downstream1")
.route("proxied-route",
r -> r.remoteAddr(resolver, "10.10.1.1", "10.10.1.1/24")
.uri("https://downstream2")
)百度国内新闻网址,需要外网 - http://news.baidu.com/guonei
自己写一个 业务需求 - 通过9527网关访问到外网的百度新闻网址
编码
cloud-gateway-gateway9527 业务实现
@Configuration
public class GateWayConfig
{
@Bean
public RouteLocator customRouteLocator(RouteLocatorBuilder routeLocatorBuilder)
{
RouteLocatorBuilder.Builder routes = routeLocatorBuilder.routes();
routes.route("path_route_atguigu",
r -> r.path("/guonei")
.uri("http://news.baidu.com/guonei")).build();
return routes.build();
}
}启动测试
浏览器输入http://localhost:9527/guonei,返回http://news.baidu.com/guonei相同的页面
通过微服务名实现动态路由
默认情况下Gateway会根据注册中心注册的服务列表,以注册中心上微服务名为路径创建动态路由进行转发,从而实现动态路由的功能。
启动 eureka7001、payment8001/8002
pom.xml
<!--eureka-client-->
<dependency>
<groupId>org.springframework.cloud</groupId>
<artifactId>spring-cloud-starter-netflix-eureka-client</artifactId>
</dependency>application.yml
需要注意的是uri的协议为lb,表示启用Gateway的负载均衡功能。
lb://serviceName是spring cloud gateway在微服务中自动为我们创建的负载均衡uri。
server:
port: 9527
spring:
application:
name: cloud-gateway
#############################新增网关配置###########################
cloud:
gateway:
discovery:
locator:
enabled: true #开启从注册中心动态创建路由的功能,利用微服务名进行路由
routes:
- id: payment_routh #payment_route #路由的ID,没有固定规则但要求唯一,建议配合服务名
#uri: http://localhost:8001 #匹配后提供服务的路由地址
uri: lb://cloud-payment-service #匹配后提供服务的路由地址
predicates:
- Path=/payment/get/** # 断言,路径相匹配的进行路由
- id: payment_routh2 #payment_route #路由的ID,没有固定规则但要求唯一,建议配合服务名
#uri: http://localhost:8001 #匹配后提供服务的路由地址
uri: lb://cloud-payment-service #匹配后提供服务的路由地址
predicates:
- Path=/payment/lb/** # 断言,路径相匹配的进行路由
####################################################################
eureka:
instance:
hostname: cloud-gateway-service
client: #服务提供者provider注册进eureka服务列表内
service-url:
register-with-eureka: true
fetch-registry: true
defaultZone: http://eureka7001.com:7001/eureka
启动测试 http://localhost:9527/payment/lb
Spring Cloud Gateway将路由匹配作为Spring WebFlux HandlerMapping基础架构的一部分。
Spring Cloud Gateway包括许多内置的Route Predicate工厂。所有这些Predicate都与HTTP请求的不同属性匹配。多个RoutePredicate工厂可以进行组合。
Spring Cloud Gateway创建Route 对象时,使用RoutePredicateFactory 创建 Predicate对象,Predicate 对象可以赋值给Route。Spring Cloud Gateway包含许多内置的Route Predicate Factories。 所有这些谓词都匹配HTTP请求的不同属性。多种谓词工厂可以组合,并通过逻辑and。
常用的Route Predicate Factory
- The After Route Predicate Factory
- The Before Route Predicate Factory
- The Between Route Predicate Factory
- The Cookie Route Predicate Factory
- The Header Route Predicate Factory
- The Host Route Predicate Factory
- The Method Route Predicate Factory
- The Path Route Predicate Factory
- The Query Route Predicate Factory
- The RemoteAddr Route Predicate Factory
- The weight Route Predicate Factory
The After Route Predicate Factory
spring:
cloud:
gateway:
routes:
- id: after_route
uri: https://example.org
predicates:
# 这个时间后才能起效
- After=2017-01-20T17:42:47.789-07:00[America/Denver]
可以通过下述方法获得上述格式的时间戳字符串
public class T2
{
public static void main(String[] args)
{
ZonedDateTime zbj = ZonedDateTime.now(); // 默认时区
System.out.println(zbj);
//2021-02-21T15:51:37.485+08:00[Asia/Shanghai]
}
}The Between Route Predicate Factory
spring:
cloud:
gateway:
routes:
- id: between_route
uri: https://example.org
# 两个时间点之间
predicates:
- Between=2017-01-20T17:42:47.789-07:00[America/Denver], 2017-01-21T17:42:47.789-07:00[America/Denver]
The Cookie Route Predicate Factory
spring:
cloud:
gateway:
routes:
- id: cookie_route
uri: https://example.org
predicates:
- Cookie=chocolate, ch.p
The cookie route predicate factory takes two parameters, the cookie name and a regular expression.
This predicate matches cookies that have the given name and whose values match the regular expression.
# 该命令相当于发get请求,且没带cookie
curl http://localhost:9527/payment/lb
# 带cookie的
curl http://localhost:9527/payment/lb --cookie "chocolate=chip"
The Header Route Predicate Factory
spring:
cloud:
gateway:
routes:
- id: header_route
uri: https://example.org
predicates:
- Header=X-Request-Id, \d+
# 带指定请求头的参数的CURL命令
curl http://localhost:9527/payment/lb -H "X-Request-Id:123"
predicates:
- Path=/payment/get/** # 断言,路径相匹配的进行路由
#- After=2017-01-20T17:42:47.789-07:00[America/Denver]
#- Before=2017-01-20T17:42:47.789-07:00[America/Denver]
#- Cookie=username,zzyy
#- Header=X-Request-Id, \d+ #请求头要有X-Request-Id属性,并且值为正数
#- Host=**.atguigu.com
#- Method=GET
#- Query=username, \d+ # 要有参数名username并且值还要是正整数才能路由Predicate就是为了实现一组匹配规则,让请求过来找到对应的Route进行处理。
路由过滤器可用于修改进入的HTTP请求和返回的HTTP响应,路由过滤器只能指定路由进行使用。 Spring Cloud Gateway内置了多种路由过滤器,他们都由GatewayFilter的工厂类来产生。
Spring Cloud Gateway的Filter:
生命周期:
- pre
- post
种类(具体看官方文档):
- GatewayFilter 31;
- GlobalFilter 10;
常用的GatewayFilter:AddRequestParameter GatewayFilter
自定义全局GlobalFilter
-
两个主要接口介绍:GlobalFilter、Ordered
-
作用:
- 全局日志记录
- 统一网关鉴权
- …
代码案例:
MyLogGateWayFilter.java
@Component
@Slf4j
public class MyLogGateWayFilter implements GlobalFilter,Ordered
{
@Override
public Mono<Void> filter(ServerWebExchange exchange, GatewayFilterChain chain)
{
log.info("***********come in MyLogGateWayFilter: "+new Date());
String uname = exchange.getRequest().getQueryParams().getFirst("uname");
if(uname null)
{
log.info("*******用户名为null,非法用户,o(╥﹏╥)o");
exchange.getResponse().setStatusCode(HttpStatus.NOT_ACCEPTABLE);
return exchange.getResponse().setComplete();
}
return chain.filter(exchange);
}
@Override
public int getOrder()
{
return 0;
}
}启动测试:
EurekaMain7001、PaymentMain8001、GateWayMain9527、PaymentMain8002 http://localhost:9527/payment/lb 访问异常 http://localhost:9527/payment/lb?uname=zhangsan 正常访问
分布式系统面临的配置问题
微服务意味着要将单体应用中的业务拆分成一个个子服务,每个服务的粒度相对较小,因此系统中会出现大量的服务。由于每个服务都需要必要的配置信息才能运行,所以一套集中式的、动态的配置管理设施是必不可少的。
SpringCloud提供了ConfigServer来解决这个问题,我们每一个微服务自己带着一个application.yml,上百个配置文件的管理.……
SpringCloud Config为微服务架构中的微服务提供集中化的外部配置支持,配置服务器为各个不同微服务应用的所有环境提供了一个中心化的外部配置。
SpringCloud Config分为服务端和客户端两部分。
服务端也称为分布式配置中心,它是一个独立的微服务应用,用来连接配置服务器并为客户端提供获取配置信息,加密/解密信息等访问接口。
客户端则是通过指定的配置中心来管理应用资源,以及与业务相关的配置内容,并在启动的时候从配置中心获取和加载配置信息配置服务器默认采用git来存储配置信息,这样就有助于对环境配置进行版本管理,并且可以通过git客户端工具来方便的管理和访问配置内容。
作用
- 集中管理配置文件
- 不同环境不同配置,动态化的配置更新,分环境部署比如dev/test/prod/beta/release
- 运行期间动态调整配置,不再需要在每个服务部署的机器上编写配置文件,
- 服务会向配置中心统一拉取配置自己的信息
- 当配置发生变动时,服务不需要重启即可感知到配置的变化并应用新的配置
- 将配置信息以REST接口的形式暴露 - post/crul访问刷新即可…
与GitHub整合配置
由于SpringCloud Config默认使用Git来存储配置文件(也有其它方式,比如支持SVN和本地文件),但最推荐的还是Git,而且使用的是http/https访问的形式。
官网 https://cloud.spring.io/spring-cloud-static/spring-cloud-config/2.2.1.RELEASE/reference/html/
用你自己的账号在GitHub上新建一个名为springcloud-config的新Repository。
由上一步获得刚新建的git地址 - git@github.com:abc/springcloud-config.git。
本地硬盘目录上新建git仓库并clone。
- 工作目录为D:\SpringCloud2021
- git clone git@github.com:abc/springcloud-config.git
此时在工作目录会创建名为springcloud-config的文件夹。
在springcloud-config的文件夹种创建三个配置文件(为本次教学使用的),随后git add .,git commit -m "sth"等一系列上传操作上传到springcloud-config的新Repository。
config-dev.yml
config:
info: "master branch,springcloud-config/config-dev.yml version=7"config-prod.yml
config:
info: "master branch,springcloud-config/config-prod.yml version=1"config-test.yml
config:
info: "master branch,springcloud-config/config-test.yml version=1" 新建Module模块cloud-config-center-3344,它即为Cloud的配置中心模块CloudConfig Center
pom.xml
<dependencies>
<dependency>
<groupId>org.springframework.cloud</groupId>
<artifactId>spring-cloud-config-server</artifactId>
</dependency>
<dependency>
<groupId>org.springframework.cloud</groupId>
<artifactId>spring-cloud-starter-netflix-eureka-client</artifactId>
</dependency>
<dependency>
<groupId>org.springframework.boot</groupId>
<artifactId>spring-boot-starter-web</artifactId>
</dependency>
<dependency>
<groupId>org.springframework.boot</groupId>
<artifactId>spring-boot-starter-actuator</artifactId>
</dependency>
<dependency>
<groupId>org.springframework.boot</groupId>
<artifactId>spring-boot-devtools</artifactId>
<scope>runtime</scope>
<optional>true</optional>
</dependency>
<dependency>
<groupId>org.projectlombok</groupId>
<artifactId>lombok</artifactId>
<optional>true</optional>
</dependency>
<dependency>
<groupId>org.springframework.boot</groupId>
<artifactId>spring-boot-starter-test</artifactId>
<scope>test</scope>
</dependency>
</dependencies>
</project>
application.yaml
server:
port: 3344
spring:
application:
name: cloud-config-center #注册进Eureka服务器的微服务名
cloud:
config:
server:
git:
uri: git@github.com:zzyybs/springcloud-config.git #GitHub上面的git仓库名字
####搜索目录
search-paths:
- springcloud-config
####读取分支
label: master
#服务注册到eureka地址
eureka:
client:
service-url:
defaultZone: http://localhost:7001/eureka
主启动类
@SpringBootApplication
@EnableConfigServer
public class ConfigCenterMain3344
{
public static void main(String[] args) {
SpringApplication.run(ConfigCenterMain3344.class, args);
}
}windows下修改hosts文件,增加映射
127.0.0.1 config-3344.com
测试通过Config微服务是否可以从GitHub上获取配置内容
- 启动微服务ConfigCenterMain3344
- http://config-3344.com:3344/master/config-dev.yml
- 测试结果:
配置读取规则
/{label}/{application}-{profile}.yml(推荐)
- master分支 http://config-3344.com:3344/master/config-dev.yml http://config-3344.com:3344/master/config-test.yml http://config-3344.com:3344/master/config-prod.yml
- dev分支 http://config-3344.com:3344/dev/config-dev.yml http://config-3344.com:3344/dev/config-test.yml http://config-3344.com:3344/dev/config-prod.yml
/{application}-{profile}.yml
- http://config-3344.com:3344/config-dev.yml http://config-3344.com:3344/config-test.yml http://config-3344.com:3344/config-prod.yml http://config-3344.com:3344/config-xxxx.yml(不存在的配置)
/{application}/{profile}[/{label}]
- http://config-3344.com:3344/config/dev/master http://config-3344.com:3344/config/test/master http://config-3344.com:3344/config/test/dev
重要配置细节总结
- /{name}-{profiles}.yml /{label}-{name}-{profiles}.yml
- label:分支(branch) name:服务名 profiles:环境(dev/test/prod)
成功实现了用SpringCloud Config通过GitHub获取配置信息
新建模块 cloud-config-client-3355
pom.xml
<dependencies>
<dependency>
<groupId>org.springframework.cloud</groupId>
<artifactId>spring-cloud-starter-config</artifactId>
</dependency>
<dependency>
<groupId>org.springframework.cloud</groupId>
<artifactId>spring-cloud-starter-netflix-eureka-client</artifactId>
</dependency>
<dependency>
<groupId>org.springframework.boot</groupId>
<artifactId>spring-boot-starter-web</artifactId>
</dependency>
<dependency>
<groupId>org.springframework.boot</groupId>
<artifactId>spring-boot-starter-actuator</artifactId>
</dependency>
<dependency>
<groupId>org.springframework.boot</groupId>
<artifactId>spring-boot-devtools</artifactId>
<scope>runtime</scope>
<optional>true</optional>
</dependency>
<dependency>
<groupId>org.projectlombok</groupId>
<artifactId>lombok</artifactId>
<optional>true</optional>
</dependency>
<dependency>
<groupId>org.springframework.boot</groupId>
<artifactId>spring-boot-starter-test</artifactId>
<scope>test</scope>
</dependency>
</dependencies>
</project>
bootstrap.yml
applicaiton.yml是用户级的资源配置项
bootstrap.yml是系统级的,优先级更加高
Spring Cloud会创建一个Bootstrap Context,作为Spring应用的Application Context的父上下文。
初始化的时候,BootstrapContext负责从外部源加载配置属性并解析配置。这两个上下文共享一个从外部获取的Environment。
Bootstrap属性有高优先级,默认情况下,它们不会被本地配置覆盖。Bootstrap context和Application Context有着不同的约定,所以新增了一个bootstrap.yml文件,保证Bootstrap Context和Application Context配置的分离。
要将Client模块下的application.yml文件改为bootstrap.yml,这是很关键的,因为bootstrap.yml是比application.yml先加载的。bootstrap.yml优先级高于application.yml。
server:
port: 3355
spring:
application:
name: config-client
cloud:
#Config客户端配置
config:
label: master #分支名称
name: config #配置文件名称
profile: dev #读取后缀名称 上述3个综合:master分支上config-dev.yml的配置文件被读取http://config-3344.com:3344/master/config-dev.yml
uri: http://localhost:3344 #配置中心地址k
#服务注册到eureka地址
eureka:
client:
service-url:
defaultZone: http://localhost:7001/eureka修改config-dev.yml配置并提交到GitHub中,比如加个变量age或者版本号version
主启动类——ConfigClientMain3355.java
@EnableEurekaClient
@SpringBootApplication
public class ConfigClientMain3355
{
public static void main(String[] args) {
SpringApplication.run(ConfigClientMain3355.class, args);
}
}业务类
@RestController
public class ConfigClientController
{
@Value("${config.info}")
private String configInfo;
@GetMapping("/configInfo")
public String getConfigInfo()
{
return configInfo;
}
}启动测试
- 启动Config配置中心3344微服务并自测
- 启动3355作为Client准备访问
成功实现了客户端3355访问SpringCloud Config3344通过GitHub获取配置信息可题随时而来
分布式配置的动态刷新问题
- Linux运维修改GitHub上的配置文件内容做调整
- 刷新3344,发现ConfigServer配置中心立刻响应
- 刷新3355,发现ConfigClient客户端没有任何响应
- 3355没有变化除非自己重启或者重新加载
- 难到每次运维修改配置文件,客户端都需要重启??噩梦
避免每次更新配置都要重启客户端微服务3355
动态刷新步骤:
修改3355模块
POM引入actuator监控
<dependency>
<groupId>org.springframework.boot</groupId>
<artifactId>spring-boot-starter-actuator</artifactId>
</dependency>修改YML,添加暴露监控端口配置:
# 暴露监控端点
management:
endpoints:
web:
exposure:
include: "*"@RefreshScope业务类Controller修改
@RestController
@RefreshScope//<-----
public class ConfigClientController
{
...
}启动测试
此时修改github配置文件内容 -> 访问3344 -> 访问3355
http://localhost:3355/configInfo
3355改变没有??? 没有,还需一步
How
需要运维人员发送Post请求刷新3355
curl -X POST "http://localhost:3355/actuator/refresh"
再次测试
http://localhost:3355/configInfo
3355改变没有??? 改了。
成功实现了客户端3355刷新到最新配置内容,避免了服务重启
想想还有什么问题?
- 假如有多个微服务客户端3355/3366/3377
- 每个微服务都要执行—次post请求,手动刷新?
- 可否广播,一次通知,处处生效?
- 我们想大范围的自动刷新,求方法
上—讲解的加深和扩充
一言以蔽之,分布式自动刷新配置功能。
Spring Cloud Bus配合Spring Cloud Config使用可以实现配置的动态刷新
Spring Cloud Bus是用来将分布式系统的节点与轻量级消息系统链接起来的框架,它整合了Java的事件处理机制和消息中间件的功能。Spring Clud Bus目前支持RabbitMQ和Kafka。
作用
Spring Cloud Bus能管理和传播分布式系统间的消息,就像一个分布式执行器,可用于广播状态更改、事件推送等,也可以当作微服务间的通信通道。
什么是总线
在微服务架构的系统中,通常会使用轻量级的消息代理来构建一个共用的消息主题,并让系统中所有微服务实例都连接上来。由于该主题中产生的消息会被所有实例监听和消费,所以称它为消息总线。在总线上的各个实例,都可以方便地广播一些需要让其他连接在该主题上的实例都知道的消息。
基本原理
ConfigClient实例都监听MQ中同一个topic(默认是Spring Cloud Bus)。当一个服务刷新数据的时候,它会把这个信息放入到Topic中,这样其它监听同一Topic的服务就能得到通知,然后去更新自身的配置。
安装Erlang,下载地址:http://erlang.org/download/otp_win64_21.3.exe
安装RabbitMQ,下载地址:https://github.com/rabbitmq/rabbitmq-server/releases/download/v3.8.3/rabbitmq-server-3.8.3.exe
打开cmd进入RabbitMQ安装目录下的sbin目录,如:D:\devSoft\RabbitMQ Scrverk\rabbitmq_server-3.7.14\sbin
输入以下命令启动管理功能
rabbitmq-plugins enable rabbitmq _management
这样就可以添加可视化插件。
- 访问地址查看是否安装成功:http://localhost:15672/
- 输入账号密码并登录:guest guest
必须先具备良好的RabbitMQ环境先
演示广播效果,增加复杂度,再以3355为模板再制作一个3366
新建模块 cloud-config-client-3366
pom.xml
<dependencies>
<!--添加消息总线RabbitMQ支持-->
<dependency>
<groupId>org.springframework.cloud</groupId>
<artifactId>spring-cloud-starter-bus-amqp</artifactId>
</dependency>
<dependency>
<groupId>org.springframework.cloud</groupId>
<artifactId>spring-cloud-starter-config</artifactId>
</dependency>
<dependency>
<groupId>org.springframework.cloud</groupId>
<artifactId>spring-cloud-starter-netflix-eureka-client</artifactId>
</dependency>
<dependency>
<groupId>org.springframework.boot</groupId>
<artifactId>spring-boot-starter-web</artifactId>
</dependency>
<dependency>
<groupId>org.springframework.boot</groupId>
<artifactId>spring-boot-starter-actuator</artifactId>
</dependency>
<dependency>
<groupId>org.springframework.boot</groupId>
<artifactId>spring-boot-devtools</artifactId>
<scope>runtime</scope>
<optional>true</optional>
</dependency>
<dependency>
<groupId>org.projectlombok</groupId>
<artifactId>lombok</artifactId>
<optional>true</optional>
</dependency>
<dependency>
<groupId>org.springframework.boot</groupId>
<artifactId>spring-boot-starter-test</artifactId>
<scope>test</scope>
</dependency>
</dependencies>
</project>
bootstrap.yaml
server:
port: 3366
spring:
application:
name: config-client
cloud:
#Config客户端配置
config:
label: master #分支名称
name: config #配置文件名称
profile: dev #读取后缀名称 上述3个综合:master分支上config-dev.yml的配置文件被读取http://config-3344.com:3344/master/config-dev.yml
uri: http://localhost:3344 #配置中心地址
#rabbitmq相关配置 15672是Web管理界面的端口;5672是MQ访问的端口
rabbitmq:
host: localhost
port: 5672
username: guest
password: guest
#服务注册到eureka地址
eureka:
client:
service-url:
defaultZone: http://localhost:7001/eureka
# 暴露监控端点
management:
endpoints:
web:
exposure:
include: "*"
主启动类
@EnableEurekaClient
@SpringBootApplication
public class ConfigClientMain3366
{
public static void main(String[] args)
{
SpringApplication.run(ConfigClientMain3366.class,args);
}
}
controller
@RestController
@RefreshScope
public class ConfigClientController
{
@Value("${server.port}")
private String serverPort;
@Value("${config.info}")
private String configInfo;
@GetMapping("/configInfo")
public String configInfo()
{
return "serverPort: "+serverPort+"\t\n\n configInfo: "+configInfo;
}
}
设计思想
- 利用消息总线触发一个客户端/bus/refresh,而刷新所有客户端的配置
- 利用消息总线触发一个服务端ConfigServer的/bus/refresh端点,而刷新所有客户端的配置
图二的架构显然更加适合,图—不适合的原因如下:
- 打破了微服务的职责单一性,因为微服务本身是业务模块,它本不应该承担配置刷新的职责。
- 破坏了微服务各节点的对等性。
- 有一定的局限性。例如,微服务在迁移时,它的网络地址常常会发生变化,此时如果想要做到自动刷新,那就会增加更多的修改。
给cloud-config-center-3344配置中心服务端添加消息总线支持
pom.xml
<!--添加消息总线RabbitNQ支持-->
<dependency>
<groupId>org.springframework.cloud</groupId>
<artifactId>spring-cloud-starter-bus-amap</artifactId>
</dependency>
<dependency>
<groupId>org-springframework.boot</groupId>
<artifactId>spring-boot-starter-actuator</artifactId>
</dependency>YML
server:
port: 3344
spring:
application:
name: cloud-config-center #注册进Eureka服务器的微服务名
cloud:
config:
server:
git:
uri: git@github.com:zzyybs/springcloud-config.git #GitHub上面的git仓库名字
####搜索目录
search-paths:
- springcloud-config
####读取分支
label: master
#rabbitmq相关配置<--------------------------
rabbitmq:
host: localhost
port: 5672
username: guest
password: guest
#服务注册到eureka地址
eureka:
client:
service-url:
defaultZone: http://localhost:7001/eureka
##rabbitmq相关配置,暴露bus刷新配置的端点<--------------------------
management:
endpoints: #暴露bus刷新配置的端点
web:
exposure:
include: 'bus-refresh'
给cloud-config-client-3355客户端添加消息总线支持
pom.xml
<!--添加消息总线RabbitNQ支持-->
<dependency>
<groupId>org.springframework.cloud</groupId>
<artifactId>spring-cloud-starter-bus-amap</artifactId>
</dependency>
<dependency>
<groupId>org-springframework.boot</groupId>
<artifactId>spring-boot-starter-actuator</artifactId>
</dependency>bootstrap.yaml
server:
port: 3355
spring:
application:
name: config-client
cloud:
#Config客户端配置
config:
label: master #分支名称
name: config #配置文件名称
profile: dev #读取后缀名称 上述3个综合:master分支上config-dev.yml的配置文件被读取http://config-3344.com:3344/master/config-dev.yml
uri: http://localhost:3344 #配置中心地址k
#rabbitmq相关配置 15672是Web管理界面的端口;5672是MQ访问的端口<----------------------
rabbitmq:
host: localhost
port: 5672
username: guest
password: guest
#服务注册到eureka地址
eureka:
client:
service-url:
defaultZone: http://localhost:7001/eureka
# 暴露监控端点
management:
endpoints:
web:
exposure:
include: "*"
给cloud-config-client-3366客户端添加消息总线支持
pom.xml
<!--添加消息总线RabbitNQ支持-->
<dependency>
<groupId>org.springframework.cloud</groupId>
<artifactId>spring-cloud-starter-bus-amap</artifactId>
</dependency>
<dependency>
<groupId>org-springframework.boot</groupId>
<artifactId>spring-boot-starter-actuator</artifactId>
</dependency>
bootstrap.yaml
server:
port: 3366
spring:
application:
name: config-client
cloud:
#Config客户端配置
config:
label: master #分支名称
name: config #配置文件名称
profile: dev #读取后缀名称 上述3个综合:master分支上config-dev.yml的配置文件被读取http://config-3344.com:3344/master/config-dev.yml
uri: http://localhost:3344 #配置中心地址
#rabbitmq相关配置 15672是Web管理界面的端口;5672是MQ访问的端口<-----------------------
rabbitmq:
host: localhost
port: 5672
username: guest
password: guest
#服务注册到eureka地址
eureka:
client:
service-url:
defaultZone: http://localhost:7001/eureka
# 暴露监控端点
management:
endpoints:
web:
exposure:
include: "*"
启动测试 EurekaMain7001、ConfigcenterMain3344、ConfigclientMain3355、ConfigclicntMain3366
运维工程师
-
修改Github上配置文件内容,增加版本号
-
发送POST请求
curl -X POST "http://localhost:3344/actuator/bus-refresh" -
—次发送,处处生效
配置中心
客户端
-
获取配置信息,发现都已经刷新了
—次修改,广播通知,处处生效
不想全部通知,只想定点通知
-
只通知3355
-
不通知3366
简单一句话 - 指定具体某一个实例生效而不是全部
公式:http://localhost:配置中心端口号/actuator/bus-refresh/{destination}
/bus/refresh请求不再发送到具体的服务实例上,而是发给config server通过destination参数类指定需要更新配置的服务或实例
案例
我们这里以刷新运行在3355端口上的config-client(配置文件中设定的应用名称)为例,只通知3355,不通知3366
curl -X POST "http://localhost:3344/actuator/bus-refresh/config-client:3355
通知总结
常见MQ(消息中间件):
- ActiveMQ
- RabbitMQ
- RocketMQ
- Kafka
有没有一种新的技术诞生,让我们不再关注具体MQ的细节,我们只需要用一种适配绑定的方式,自动的给我们在各种MQ内切换
Strea——屏蔽底层消息中间件的差异,降低切换成本,统一消息的编程模型。
官方文档 https://spring.io/projects/spring-cloud-stream#overview
什么是Spring Cloud Stream?
官方定义Spring Cloud Stream是一个构建消息驱动微服务的框架。
应用程序通过inputs或者 outputs 来与Spring Cloud Stream中binder对象交互。
通过我们配置来binding(绑定),而Spring Cloud Stream 的binder对象负责与消息中间件交互。所以,我们只需要搞清楚如何与Spring Cloud Stream交互就可以方便使用消息驱动的方式。
通过使用Spring Integration来连接消息代理中间件以实现消息事件驱动。 Spring Cloud Stream为一些供应商的消息中间件产品提供了个性化的自动化配置实现,引用了发布-订阅、消费组、分区的三个核心概念。
目前仅支持RabbitMQ、 Kafka。
生产者/消费者之间靠消息媒介传递信息内容——Message
消息必须走特定的通道 ——消息通道 Message Channel
消息通道里的消息如何被消费呢,谁负责收发处理 —— 消息通道MessageChannel的子接口SubscribableChannel,由MessageHandler消息处理器所订阅。
为什么用Cloud Stream?
比方说我们用到了RabbitMQ和Kafka,由于这两个消息中间件的架构上的不同,像RabbitMQ有exchange,kafka有Topic和Partitions分区。
这些中间件的差异性导致我们实际项目开发给我们造成了一定的困扰,我们如果用了两个消息队列的其中一种,后面的业务需求,我想往另外一种消息队列进行迁移,这时候无疑就是一个灾难性的,一大堆东西都要重新推倒重新做,因为它跟我们的系统耦合了,这时候Spring Cloud Stream给我们提供了—种解耦合的方式。
Stream凭什么可以统一底层差异?
在没有绑定器这个概念的情况下,我们的SpringBoot应用要直接与消息中间件进行信息交互的时候,由于各消息中间件构建的初衷不同,它们的实现细节上会有较大的差异性
通过定义绑定器作为中间层,完美地实现了应用程序与消息中间件细节之间的隔离。通过向应用程序暴露统一的Channel通道,使得应用程序不需要再考虑各种不同的消息中间件实现。
通过定义绑定器Binder作为中间层,实现了应用程序与消息中间件细节之间的隔离。
Binder:
-
INPUT对应于消费者
-
OUTPUT对应于生产者
Stream中的消息通信方式遵循了发布-订阅模式
Topic主题进行广播
- 在RabbitMQ就是Exchange
- 在Kakfa中就是Topic
Binder:很方便的连接中间件,屏蔽差异。
Channel:通道,是队列Queue的一种抽象,在消息通讯系统中就是实现存储和转发的媒介,通过Channel对队列进行配置。
Source和Sink:简单的可理解为参照对象是Spring Cloud Stream自身,从Stream发布消息就是输出,接受消息就是输入。
编码API和常用注解
| 组成 | 说明 |
|---|---|
| Middleware | 中间件,目前只支持RabbitMQ和Kafka |
| Binder | Binder是应用与消息中间件之间的封装,目前实行了Kafka和RabbitMQ的Binder,通过Binder可以很方便的连接中间件,可以动态的改变消息类型(对应于Kafka的topic,RabbitMQ的exchange),这些都可以通过配置文件来实现 |
| @Input | 注解标识输入通道,通过该输乎通道接收到的消息进入应用程序 |
| @Output | 注解标识输出通道,发布的消息将通过该通道离开应用程序 |
| @StreamListener | 监听队列,用于消费者的队列的消息接收 |
| @EnableBinding | 指信道channel和exchange绑定在一起 |
准备RabbitMQ环境
工程中新建三个子模块
- cloud-stream-rabbitmq-provider8801,作为生产者进行发消息模块
- cloud-stream-rabbitmq-consumer8802,作为消息接收模块
- cloud-stream-rabbitmq-consumer8803,作为消息接收模块
新建模块:cloud-stream-rabbitmq-provider8801
pom.xml
<dependencies>
<dependency>
<groupId>org.springframework.boot</groupId>
<artifactId>spring-boot-starter-web</artifactId>
</dependency>
<dependency>
<groupId>org.springframework.boot</groupId>
<artifactId>spring-boot-starter-actuator</artifactId>
</dependency>
<dependency>
<groupId>org.springframework.cloud</groupId>
<artifactId>spring-cloud-starter-netflix-eureka-client</artifactId>
</dependency>
<dependency>
<groupId>org.springframework.cloud</groupId>
<artifactId>spring-cloud-starter-stream-rabbit</artifactId>
</dependency>
<!--基础配置-->
<dependency>
<groupId>org.springframework.boot</groupId>
<artifactId>spring-boot-devtools</artifactId>
<scope>runtime</scope>
<optional>true</optional>
</dependency>
<dependency>
<groupId>org.projectlombok</groupId>
<artifactId>lombok</artifactId>
<optional>true</optional>
</dependency>
<dependency>
<groupId>org.springframework.boot</groupId>
<artifactId>spring-boot-starter-test</artifactId>
<scope>test</scope>
</dependency>
</dependencies>application.yaml
server:
port: 8801
spring:
application:
name: cloud-stream-provider
cloud:
stream:
binders: # 在此处配置要绑定的rabbitmq的服务信息;
defaultRabbit: # 表示定义的名称,用于于binding整合
type: rabbit # 消息组件类型
environment: # 设置rabbitmq的相关的环境配置
spring:
rabbitmq:
host: localhost
port: 5672
username: guest
password: guest
bindings: # 服务的整合处理
output: # 这个名字是一个通道的名称
destination: studyExchange # 表示要使用的Exchange名称定义
content-type: application/json # 设置消息类型,本次为json,文本则设置“text/plain”
binder: defaultRabbit # 设置要绑定的消息服务的具体设置
eureka:
client: # 客户端进行Eureka注册的配置
service-url:
defaultZone: http://localhost:7001/eureka
instance:
lease-renewal-interval-in-seconds: 2 # 设置心跳的时间间隔(默认是30秒)
lease-expiration-duration-in-seconds: 5 # 如果现在超过了5秒的间隔(默认是90秒)
instance-id: send-8801.com # 在信息列表时显示主机名称
prefer-ip-address: true # 访问的路径变为IP地址主启动类
@SpringBootApplication
public class StreamMQMain8801 {
public static void main(String[] args) {
SpringApplication.run(StreamMQMain8801.class,args);
}
}业务类
发送消息接口
public interface IMessageProvider {
public String send();
}发送消息接口实现类
@EnableBinding(Source.class) //定义消息的推送管道
public class MessageProviderImpl implements IMessageProvider
{
@Resource
private MessageChannel output; // 消息发送管道
@Override
public String send()
{
String serial = UUID.randomUUID().toString();
output.send(MessageBuilder.withPayload(serial).build());
System.out.println("*****serial: "+serial);
return null;
}
}Controller
@RestController
public class SendMessageController
{
@Resource
private IMessageProvider messageProvider;
@GetMapping(value = "/sendMessage")
public String sendMessage() {
return messageProvider.send();
}
}测试
- 启动 7001eureka
- 启动 RabpitMq
- 启动 8801
- 访问 - http://localhost:8801/sendMessage
- 后台将打印serial: UUID字符串
新建模块:cloud-stream-rabbitmq-consumer8802
pom.xml
<dependencies>
<dependency>
<groupId>org.springframework.boot</groupId>
<artifactId>spring-boot-starter-web</artifactId>
</dependency>
<dependency>
<groupId>org.springframework.cloud</groupId>
<artifactId>spring-cloud-starter-netflix-eureka-client</artifactId>
</dependency>
<dependency>
<groupId>org.springframework.cloud</groupId>
<artifactId>spring-cloud-starter-stream-rabbit</artifactId>
</dependency>
<dependency>
<groupId>org.springframework.boot</groupId>
<artifactId>spring-boot-starter-actuator</artifactId>
</dependency>
<!--基础配置-->
<dependency>
<groupId>org.springframework.boot</groupId>
<artifactId>spring-boot-devtools</artifactId>
<scope>runtime</scope>
<optional>true</optional>
</dependency>
<dependency>
<groupId>org.projectlombok</groupId>
<artifactId>lombok</artifactId>
<optional>true</optional>
</dependency>
<dependency>
<groupId>org.springframework.boot</groupId>
<artifactId>spring-boot-starter-test</artifactId>
<scope>test</scope>
</dependency>
</dependencies>application.yaml
server:
port: 8802
spring:
application:
name: cloud-stream-consumer
cloud:
stream:
binders: # 在此处配置要绑定的rabbitmq的服务信息;
defaultRabbit: # 表示定义的名称,用于于binding整合
type: rabbit # 消息组件类型
environment: # 设置rabbitmq的相关的环境配置
spring:
rabbitmq:
host: localhost
port: 5672
username: guest
password: guest
bindings: # 服务的整合处理
input: # 这个名字是一个通道的名称
destination: studyExchange # 表示要使用的Exchange名称定义
content-type: application/json # 设置消息类型,本次为对象json,如果是文本则设置“text/plain”
binder: defaultRabbit # 设置要绑定的消息服务的具体设置
eureka:
client: # 客户端进行Eureka注册的配置
service-url:
defaultZone: http://localhost:7001/eureka
instance:
lease-renewal-interval-in-seconds: 2 # 设置心跳的时间间隔(默认是30秒)
lease-expiration-duration-in-seconds: 5 # 如果现在超过了5秒的间隔(默认是90秒)
instance-id: receive-8802.com # 在信息列表时显示主机名称
prefer-ip-address: true # 访问的路径变为IP地址主启动类
@SpringBootApplication
public class StreamMQMain8802 {
public static void main(String[] args) {
SpringApplication.run(StreamMQMain8802.class,args);
}
}业务类
@Component
@EnableBinding(Sink.class)
public class ReceiveMessageListenerController
{
@Value("${server.port}")
private String serverPort;
@StreamListener(Sink.INPUT)
public void input(Message<String> message)
{
System.out.println("消费者1号,----->接受到的消息: "+message.getPayload()+"\t port: "+serverPort);
}
}测试
- 启动EurekaMain7001
- 启动StreamMQMain8801
- 启动StreamMQMain8802
- 8801发送8802接收消息
依照8802,clone出来一份运行8803——cloud-stream-rabbitmq-consumer8803
- RabbitMQ
- 服务注册 - 8801
- 消息生产 - 8801
- 消息消费 - 8802
- 消息消费 - 8802
运行后有两个问题
- 有重复消费问题
- 消息持久化问题
消费
- http://localhost:8801/sendMessage
- 目前是8802/8803同时都收到了,存在重复消费问题
- 如何解决:分组和持久化属性group(重要)
比如在如下场景中,订单系统我们做集群部署,都会从RabbitMQ中获取订单信息,那如果一个订单同时被两个服务获取到,那么就会造成数据错误,我们得避免这种情况。这时我们就可以使用Stream中的消息分组来解决。
注意在Stream中处于同一个group中的多个消费者是竞争关系,就能够保证消息只会被其中一个应用消费一次。不同组是可以全面消费的(重复消费)。
原理:微服务应用放置于同一个group中,就能够保证消息只会被其中一个应用消费一次。不同的组是可以重复消费的,同一个组内会发生竞争关系,只有其中一个可以消费。
解决方法:
8802/8803都变成不同组,group两个不同
group: A_Group、B_Group
修改application.yaml(最后一行)
spring:
application:
name: cloud-stream-provider
cloud:
stream:
binders: # 在此处配置要绑定的rabbitmq的服务信息;
defaultRabbit: # 表示定义的名称,用于于binding整合
type: rabbit # 消息组件类型
environment: # 设置rabbitmq的相关的环境配置
spring:
rabbitmq:
host: localhost
port: 5672
username: guest
password: guest
bindings: # 服务的整合处理
output: # 这个名字是一个通道的名称
destination: studyExchange # 表示要使用的Exchange名称定义
content-type: application/json # 设置消息类型,本次为json,文本则设置“text/plain”
binder: defaultRabbit # 设置要绑定的消息服务的具体设置
group: A_Group #<----------------------------------------关键结论:不同组还是重复消费
8802/8803实现了轮询分组,每次只有一个消费者,8801模块的发的消息只能被8802或8803其中一个接收到,这样避免了重复消费。
将8802/8803都变成相同组,group两个相同
结论:同一个组的多个微服务实例,每次只会有一个拿到
-
通过上述,解决了重复消费问题,再看看持久化。
-
停止8802/8803并去除掉8802的分组group: A_Group,8803的分组group: A_Group没有去掉。
-
8801先发送4条消息到RabbitMq。
-
先启动8802,无分组属性配置,后台没有打出来消息。
-
再启动8803,有分组属性配置,后台打出来了MQ上的消息。(消息持久化体现)
为什么会出现这个技术?要解决哪些问题?
在微服务框架中,一个由客户端发起的请求在后端系统中会经过多个不同的的服务节点调用来协同产生最后的请求结果,每一个前段请求都会形成一条复杂的分布式服务调用链路,链路中的任何一环出现高延时或错误都会引起整个请求最后的失败。
是什么
- https://github.com/spring-cloud/spring-cloud-sleuth
- Spring Cloud Sleuth提供了一套完整的服务跟踪的解决方案
- 在分布式系统中提供追踪解决方案并且兼容支持了zipkin
下载
SpringCloud从F版起已不需要自己构建Zipkin Server了,只需调用jar包即可
https://dl.bintray.com/openzipkin/maven/io/zipkin/java/zipkin-server/
zipkin-server-2.12.9-exec.jar
运行jar
java -jar zipkin-server-2.12.9-exec.jar运行控制台
完整的调用链路
表示一请求链路,一条链路通过Trace ld唯一标识,Span标识发起的请求信息,各span通过parent id关联起来
—条链路通过Trace ld唯一标识,Span标识发起的请求信息,各span通过parent id关联起来。
整个链路的依赖关系如下:
名词解释
- Trace:类似于树结构的Span集合,表示一条调用链路,存在唯一标识
- span:表示调用链路来源,通俗的理解span就是一次请求信息
cloud-provider-payment8001
pom.xml
<!--包含了sleuth+zipkin-->
<dependency>
<groupId>org.springframework.cloud</groupId>
<artifactId>spring-cloud-starter-zipkin</artifactId>
</dependency>application.yml
spring:
application:
name: cloud-payment-service
zipkin: #<-------------------------------------关键
base-url: http://localhost:9411
sleuth: #<-------------------------------------关键
sampler:
#采样率值介于 0 到 1 之间,1 则表示全部采集
probability: 1
datasource:
type: com.alibaba.druid.pool.DruidDataSource # 当前数据源操作类型
driver-class-name: org.gjt.mm.mysql.Driver # mysql驱动包
url: jdbc:mysql://localhost:3306/db2019?useUnicode=true&characterEncoding=utf-8&useSSL=false
username: root
password: 123456
业务类PaymentController
@RestController
@Slf4j
public class PaymentController {
...
@GetMapping("/payment/zipkin")
public String paymentZipkin() {
return "hi ,i'am paymentzipkin server fall back,welcome to here, O(∩_∩)O哈哈~";
}
}cloue-consumer-order80
pom.xml
<dependency>
<groupId>org.springframework.cloud</groupId>
<artifactId>spring-cloud-starter-zipkin</artifactId>
</dependency>application.yml
spring:
application:
name: cloud-order-service
zipkin:
base-url: http://localhost:9411
sleuth:
sampler:
probability: 1业条类OrderController
// > zipkin+sleuth
@GetMapping("/consumer/payment/zipkin")
public String paymentZipkin()
{
String result = restTemplate.getForObject("http://localhost:8001"+"/payment/zipkin/", String.class);
return result;
}
}依次启动eureka7001、8001、80
80调用8001几次测试下
打开浏览器访问: http://localhost:9411











































