You signed in with another tab or window. Reload to refresh your session.You signed out in another tab or window. Reload to refresh your session.You switched accounts on another tab or window. Reload to refresh your session.Dismiss alert
Mathieu edited this page Jun 13, 2022
·
20 revisions
Documentation
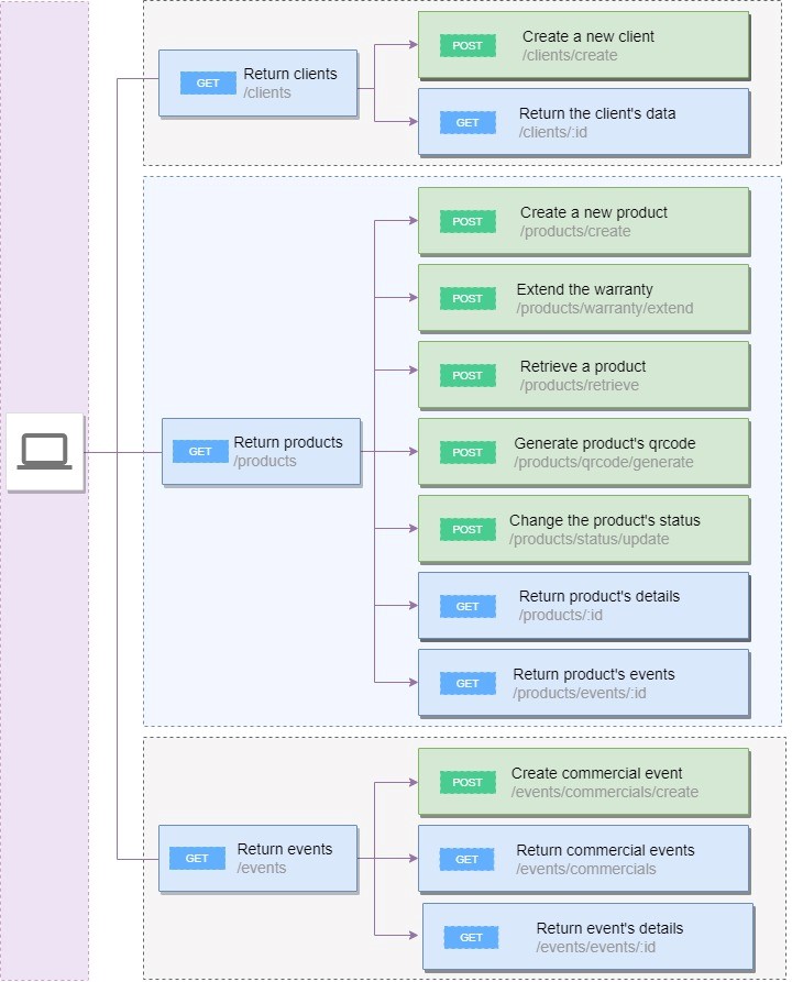
The whole documentation of endpoints is hosted on postman here.
We use postman because the documentation is automatically generated and it's totally user friendly.